浅谈Visitor访问者模式

  • Post author:
  • Post category:其他




一、前言

什么叫访问,如果大家学过数据结构,对于这点就很清晰了,遍历就是访问的一般形式,单独读取一个元素进行相应的处理也叫作访问,读取到想要查看的内容+对其进行处理就叫作访问,那么我们平常是怎么访问的呢,基本上就是直接拿着需要访问的地址来读写内存就可以了。

为什么还要有一个访问者模式呢,这就要放到OOP之中了,在面向对象编程的思想中,我们使用类来组织属性,以及对属性的操作,那么我们理所当然的将访问操作放到了类的内部,这样看起来没问题,但是我们想要使用另一种遍历方式要怎么办呢,我们必须将这个类进行修改,这在设计模式中是大忌,在设计模式中就要保证,对扩展开发,对修改关闭的开闭原则。

因此,我们思考,可不可以将访问操作独立出来变成一个新的类,当我们需要增加访问操作的时候,直接增加新的类,原来的代码不需要任何的改变,如果可以这样做,那么我们的程序就是好的程序,因此可以扩展,符合开闭原则。而访问者模式就是实现这个的,使得使用不同的访问方式都可以对某些元素进行访问。

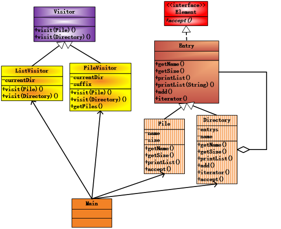
1157683-20180629181155730-2060075239.png



二、代码

package designMode.visitor;

import sun.reflect.generics.visitor.Visitor;

public interface Element {
    public abstract void accept(Visitor visitor);
}
package designMode.visitor;

import designMode.iterator.Iterator;

public abstract class Entry implements Element{
    public abstract String getName();
    public abstract int getSize();
    public abstract void printList(String prefix);
    public void printList(){
        printList("");
    }
    public Entry add(Entry entry) throws RuntimeException{
        throw new RuntimeException();
    }

    public Iterator iterator() throws RuntimeException{
        throw new RuntimeException();
    }

    @Override
    public String toString() {
        return getName()+"<"+getSize()+">";
    }
}
package designMode.visitor;

import sun.reflect.generics.visitor.Visitor;

public class File extends Entry{
    private String name;
    private int size;

    public File(String name, int size) {
        this.name = name;
        this.size = size;
    }

    @Override
    public String getName() {
        return name;
    }

    @Override
    public int getSize() {
        return size;
    }

    @Override
    public void printList(String prefix) {
        System.out.println(prefix+"/"+this);
    }

    public void accept(Visitor visitor){
        visitor.visit(this);
    }
}
package designMode.visitor;

import sun.reflect.generics.visitor.Visitor;

import java.util.ArrayList;
import java.util.Iterator;

public class Directory extends Entry {
    String name;
    ArrayList entrys = new ArrayList();

    public Directory(String name) {
        this.name = name;
    }

    @Override
    public String getName() {
        return name;
    }

    @Override
    public int getSize() {
        int size = 0;
        Iterator it = entrys.iterator();
        while (it.hasNext()){
            size += ((Entry)it.next()).getSize();
        }
        return size;
    }

    @Override
    public Entry add(Entry entry){
        entrys.add(entry);
        return this;
    }

    public Iterator iterator(){
        return entrys.iterator();
    }

    @Override
    public void printList(String prefix) {
        System.out.println(prefix+"/"+this);
        Iterator it = entrys.iterator();
        Entry entry;
        while (it.hasNext()){
            entry = (Entry) it.next();
            entry.printList(prefix+"/"+name);
        }
    }

    public void accept(Visitor visitor){
        visitor.visit(this);
    }
}
package designMode.visitor;

public abstract class Visitor {
    public abstract void visit(File file);
    public abstract void visit(Directory directory);
}
package designMode.visitor;


import java.util.Iterator;

public class ListVisitor extends Visitor {
    String currentDir = "";
    @Override
    public void visit(File file) {
        System.out.println(currentDir+"/"+file);
    }

    @Override
    public void visit(Directory directory) {
        System.out.println(currentDir+"/"+directory);
        String saveDir = currentDir;
        currentDir +="/"+directory.getName();
        Iterator it = directory.iterator();
        while (it.hasNext()){
            Entry entry = (Entry) it.next();
            entry.accept(this);
        }
        currentDir=saveDir;
    }
}
package designMode.visitor;

import java.util.ArrayList;
import java.util.Iterator;

public class FileVisitor extends Visitor {

    String currentDir = "";
    String suffix;
    ArrayList files=new ArrayList();
    
    public FileVisitor(String suffix){
         this.suffix = suffix;
    }
    
    public void visit(File file) {
        if(file.getName().endsWith(suffix)){
         // System.out.println(currentDir+"/"+file);
            files.add(currentDir+"/"+file);
        }
    }

    public void visit(Directory directory) {
        String saveDir=currentDir;
        currentDir+=("/"+directory.getName());
        Iterator it=directory.iterator();
        while(it.hasNext()){
            Entry entry=(Entry)it.next();
            entry.accept(this);
        }
        currentDir=saveDir;
    }
    Iterator getFiles(){
        return files.iterator();
    }

}
package designMode.visitor;

import java.util.Iterator;


public class Main {

    public static void main(String[] args) {

        Directory root=new Directory("根目录");
        
        Directory life=new Directory("我的生活");
        File eat=new File("吃火锅.txt",100);
        File sleep=new File("睡觉.html",100);
        File study=new File("学习.txt",100);
        life.add(eat);
        life.add(sleep);
        life.add(study);
        
        Directory work=new Directory("我的工作");
        File write=new File("写博客.doc",200);
        File paper=new File("写论文.html",200);
        File homework=new File("写家庭作业.docx",200);
        work.add(write);
        work.add(paper);
        work.add(homework);
        
        Directory relax=new Directory("我的休闲");
        File music=new File("听听音乐.js",200);
        File walk=new File("出去转转.psd",200);
        relax.add(music);
        relax.add(walk);
        
        Directory read=new Directory("我的阅读");
        File book=new File("学习书籍.psd",200);
        File novel=new File("娱乐小说.txt",200);
        read.add(book);
        read.add(novel);
        
        root.add(life);
        root.add(work);
        root.add(relax);
        root.add(read);
        
        root.accept(new ListVisitor());
        System.out.println("========================");
        FileVisitor visitor=new FileVisitor(".psd");
        root.accept(visitor);
        Iterator it = visitor.getFiles();
        while(it.hasNext()){
            System.out.println(it.next());
        }
        
    }

}

1157683-20180629170354003-2072968548.png

运行结果第一个和使用Composite模式的结果一样,第二个是实现另一种方式的访问,只访问文件后缀为某一特定的内容的文件,结果也是正确的,并且为了说明我们的访问还可以保存下来访问的结果,我们使用了ArrayList自带的迭代器将保存到ArrayList中的结果输出出来,我们当然也可以直接在遍历的时候就输出出来,这个看我们的使用要求了。因此可以看到在保证数据结构不发生变化的情况下,可以非常方便增加新的一种访问方法,只需要新增加一个访问类即可,但是如果我们数据结构发生变化之后,就需要修改继承自Visitor类的所有类了,这也违背了开闭原则,因此我们应该认真考虑,到底我们的数据结构是定死的还是经常变化的。没有任何一种设计模式是十全十美的,总是有所取舍,有所利弊,根据实际情况来选择才是最好的设计方法。

这里要说明一下双重分发机制,我们来看一下最核心的遍历逻辑,结合组合模式的时候我们已经分析过遍历方法,递归,大家觉得这次我们要怎么在数据结构外面进行遍历,肯定还要使用递归,可是数据结构中的数据在类的内部,怎么递归到内部呢,我们想到了间接递归,也就是双重分发。

public void printList(String prefix) {
        System.out.println(prefix+"/"+this);
        Iterator it=entrys.iterator();
        Entry entry;
        while(it.hasNext()){
            entry=(Entry)it.next();
            entry.printList(prefix+"/"+name);
        }
    }

上面的代码是在组合模式类的内部遍历的过程,可以明确的看到递归(直接递归)的使用。我们看一下访问者模式中的间接递归:

public void accept(Visitor visitor) {
        //System.out.println("开始访问文件夹:"+this);
        visitor.visit(this);
        //System.out.println("结束访问文件夹:"+this);
        //System.out.println();
    }
public void accept(Visitor visitor) {
        //System.out.println("开始访问文件:"+this);
        visitor.visit(this);
        //System.out.println("结束访问文件:"+this);
        //System.out.println();
    }
public void visit(File file) {
        System.out.println(currentDir+"/"+file);
    }

    public void visit(Directory directory) {
        System.out.println(currentDir+"/"+directory);
        String saveDir=currentDir;
        currentDir+=("/"+directory.getName());
        Iterator it=directory.iterator();
        while(it.hasNext()){
            Entry entry=(Entry)it.next();
            entry.accept(this);
        }
        currentDir=saveDir;
    }

我们看到了entry.accept(this)这句话,这句话是非常重要的,我们在Main中是这样用的:

root.accept(new ListVisitor());

那么串连起来,在Main中我们通过Directory或者File类型的对象调用accept(访问者)方法,接受访问者的访问,这是访问者和被访问者的第一次亲密接触,亲近对方就是为了获得对方的数据,然后才能对对方的数据进行使用,那么怎么拿到的呢?!我们看到了这句visitor.visit(this);这句话无疑是重要的,被调用者告诉访问者,我将我的内容this,全部给你了,以后访问者就可以对this所指代的被访问者的内容进行操作了,分为两类,如果被访问者是File文件类型的,就会直接输出内容,到达叶子结点,访问结束;如果是文件夹,那就非常有意思了,首先我们仍旧是让被访问者将自己的内容交给访问者visitor.visit(this);,之后public void visit(Directory directory)被调用,通过遍历的方式将属于这个文件夹下面的数据全部拿到Iterator it=directory.iterator();,然后开始一个个的处理,怎么处理呢,继续访问属于这个文件夹下面对象的accept()方法使用entry.accept(this);,来将访问者交过去,交给谁?!肯定是给entry所指的对象,也就是文件夹里面的子文件夹或者文件,如果是文件的话,继续在自己的方法中调用visitor.visit(this);,最终落实到调用 public void visit(File file)通过System.out.println(currentDir+”/”+file);访问结束,如果不是文件呢?若为文件夹,则继续调用属于文件夹的方法,就这样不断地往下面查找,一直到遍历完文件夹下面的所有的元素,因此也是深度优先遍历。就这样通过压栈和出栈,我们完成了最终的遍历,最终的出口有两个,一个是访问文件,输出之后结束,另一个是遍历完文件夹,即使文件夹下面没有文件依旧结束。

root.accept(new ListVisitor());
public void visit(File file) {
        System.out.println(currentDir+"/"+file);
    }

    public void visit(Directory directory) {
        System.out.println(currentDir+"/"+directory);
        String saveDir=currentDir;
        currentDir+=("/"+directory.getName());
        Iterator it=directory.iterator();
        while(it.hasNext()){
            Entry entry=(Entry)it.next();
            entry.accept(this);
        }
        currentDir=saveDir;
    }

在accept函数中调用visit,同样在visit中调用accept,这就是间接递归,或者叫做双重分发。产生的原因就是访问者需要和被访问者相互交流,才能一步步的得到想要的数据。我们可以考虑主持人采访一个明星,那么这个明星接受采访,把自己基本信息(能问的问题以及某些答案)告诉主持人,问主持人有问题吗?如果主持人有问题(还能向下问)要问那么就再次拿着新的问题问这个明星,这个明星再次将自己关于这方面的信息告诉主持人;如果没有问题(得到答案),主持人将信息总结之后说出来。就这样一直持续下去,直到主持人没问题问了,并且明星的信息也都被问到了,这样采访就结束了。由此可见,很多时候设计模式都是和生活密切相关的,生活中的常识有时候就是一些套路,而这种套路就是一种抽象的模式。



三、总结

访问者模式是一个非常有意思的模式,因为自己需要得到数据就需要向被访者索取,如果能够一次索取成功,访问就结束了,如果还需要其他信息,则再次向被访问者索取,就这样知道拿到自己需要的所有数据。在本例中借用了组合模式中的数据结构,那是因为这种树形的结构很适合我们进行递归访问。访问者模式和迭代器模式都是在某种数据结构上进行处理,一种是对数据结构中的元素进行某种特定的处理,另一种是用某种方式遍历所有元素。在实际应用中,我们根据实际需要来考虑是不是需要双重分发机制。在本例中的访问者模式中用到了组合模式、委托(组合)、双重分发等原理,便于新增访问方式,不便于对数据结构的修改。


浅谈设计模式<最通俗易懂的讲解>



版权声明:本文为guorui_java原创文章,遵循 CC 4.0 BY-SA 版权协议,转载请附上原文出处链接和本声明。