Mysql集群–双主模式

  • Post author:
  • Post category:mysql




MySQL主从模式,一主多从、读写分离等。但是单主如果发生单点故障,从库切换成主库还需要作改动


。因此,如果是

双主或者多主,就会增加MySQL入口,提升了主库的可用性。 因此随着业务的发展,数据库架构可以由主从模式演变为双主模式。双主模式是指两台服务器

互为主从

,任何一台服务器数据变更,都会通过复制应用到另外一方的数据库中

一, 双主双写&是双主单写


双主双写存在以下问题:

  • ID冲突

在A主库写入,当A数据未同步到B主库时,对B主库写入,如果采用自动递增容易发生ID主键的冲 突。 可以采用MySQL自身的自动增长步长。

  • 更新丢失

同一条记录在两个主库中进行更新,会发生前面覆盖后面的更新丢失。


Mysql高可用架构

二,MMM架构

是一套用来管理和监控双主复制,支持双 主故障切换 的第三方软件。MMM 使用Perl语言开发,虽然是双主架构,但是业务上同一时间只允许一 个节点进行写入操作(双主单写)


MMM故障处理机制:

MMM 包含writer和reader两类角色,分别对应写节点和读节点,


当 writer节点出现故障,程序会自动移除该节点上的VIP 写操作切换到 Master2,并将Master2设置为writer 将所有Slave节点会指向Master2;


除了管理双主节点,MMM 也会管理 Slave 节点,在出现宕机、复制延迟或复制错误,MMM 会移 除该节点的 VIP,直到节点恢复正常。


MMM监控机制:

MMM 包含monitor和agent两类程序,


monitor:监控集群内数据库的状态,在出现异常时发布切换命令,一般和数据库分开部署。




agent:运行在每个 MySQL 服务器上的代理进程,monitor 命令的执行者,完成监控的探针工作和具体服务设置,例如设置 VIP(虚拟IP)、指向新同步节点。



三,MHA架构


在MySQL故障切换过程中,MHA能做到在30秒之内自动完成数据库的故障切换操作,并且在进行故障切换的过程中,MHA能在最大程度上保证数据的一致性,以达到真正意义上的 高可用。MHA还支持在线快速将Master切换到其他主机,通常只需0.5-2秒。

目前MHA主要支持

一主多从

的架构,要搭建MHA,要求一个复制集群中必须最少有三台数据库服务器。

MHA由两部分组成:MHA Manager(管理节点)和MHA Node(数据节点):

  • MHA Manager可以单独部署在一台独立的机器上管理多个master-slave集群,也可以部署在一台 slave节点上。负责检测master是否宕机、控制故障转移、检查MySQL复制状况等。
  • MHA Node运行在每台MySQL服务器上,不管是Master角色,还是Slave角色,都称为Node,是 被监控管理的对象节点,负责保存和复制master的二进制日志、识别差异的中继日志事件并将其 差异的事件应用于其他的slave、清除中继日志。

MHA Manager会定时探测集群中的master节点,当master出现故障时,它可以自动将最新数据的 slave提升为新的master,然后将所有其他的slave重新指向新的master,整个故障转移过程对应用程序 完全透明。

MHA故障处理机制:

  • 把宕机master的binlog保存下来
  • 根据binlog位置点找到最新的slave
  • 用最新slave的relay log修复其它slave
  • 将保存下来的binlog在最新的slave上恢复
  • 将最新的slave提升为master
  • 将其它slave重新指向新提升的master,并开启主从复

MHA优点:

  • 自动故障转移快
  • 主库崩溃不存在数据一致性问题
  • 性能优秀,支持半同步复制和异步复制
  • 一个Manager监控节点可以监控多个集群

四,主备切换策略

主备切换是指将备库变为主库,主库变为备库,

有可靠性优先



可用性优先

两种策略。


可靠性优先:

主备切换过程一般由专门的HA高可用组件完成,但是切换过程中会存在短时间不可用,因为在切 换过程中某一时刻主库A和从库B都处于只读状态

  1. 判断从库B的Seconds_Behind_Master值,当小于某个值才继续下一步
  2. 把主库A改为只读状态(readonly=true)
  3. 等待从库B的Seconds_Behind_Master值降为 0 把从库B改为可读写状态(readonly=false)
  4. 把业务请求切换至从库B


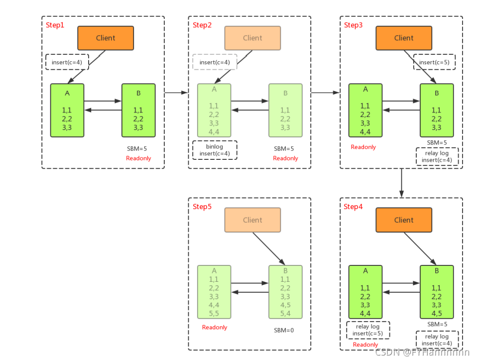
可用性优先:

不等主从同步完成, 直接把业务请求切换至从库B ,并且让从库B可读写 ,这样几乎不存在不可 用时间,但可能会数据不一致

  • 主库A执行完 INSERT c=4 ,得到 (4,4) ,然后开始执行 主从切换
  • 主从之间有5S的同步延迟,从库B会先执行 INSERT c=5 ,得到 (4,5)
  • 从库B执行主库A传过来的binlog日志 INSERT c=4 ,得到 (5,4)
  • 主库A执行从库B传过来的binlog日志 INSERT c=5 ,得到 (5,5)
  • 此时主库A和从库B会有 两行 不一致的数据

附: 参考资料《MySQL技术内幕 InnoDB存储引擎》



版权声明:本文为qq_42773863原创文章,遵循 CC 4.0 BY-SA 版权协议,转载请附上原文出处链接和本声明。