IDEA开发工具整合YAPI接口平台
目录
1 前提
1.1 代码规范
- 良好的代码书写和注释习惯
- 类、方法、类的属性上需要添加注释
1.2 注释模板需统一
1.2.1 类注释demo
/**
* @Description:
* @author: niwenhua
* @Date: $Date$ $time$
* @menu 数据集
*/
menu对应YAPI中的分类名称,如下图
1.2.2 方法注释样本
/**
* @Description: $description$
* @Author: 作者姓名
* @UpdateUser: 更新人姓名
* @Param: $param$
* @Return: $return$
* @CreateDate: $date$ $time$
* @UpdateDate: $date$ $time$
* @version: 1.0
* @status: done
*/
status用于YAPI中对应接口完成状态,分为3种,已发布(done),设计中(design),开发中(undone),已提测(testing),已过时(deprecated),暂停开发(stoping),新增接口默认开发中。
1.2.3 类属性注释样本
/**
* 名称
*/
private string name;
2 使用YapiUpload插件
2.1 下载YapiUpload插件
在File>settings>plugins >BrowseRespositories>YapiUpload插件

2.2 配置
- 找到idea项目所在盘符打开.idea文件
- 打开misc.xml
- 在misc.xml中添加以下内容(单工程加入以下内容,示例是单体工程)
<component name="yapi">
<option name="projectToken">23bb9bf631XXXXXXXXXXXXXXXXXXXXXXXX</option>
<option name="projectId">89</option>
<option name="yapiUrl">http://ip:端口号</option>
<option name="projectType">api</option>
</component>
- 符合工程的配置
<component name="yapi">
<option name="moduleList">moduleName1,moduleName2</option>
</component>
<component name="moduleName1">
<option name="moduleName1.projectToken">yapi 中项目token</option>
<option name="moduleName1.projectId">yapi 中项目id</option>
<option name="moduleName1.yapiUrl">http://ip:端口号</option>
<option name="moduleName1.projectType">api</option>
<option name="moduleName1.returnClass">com.project.Response</option>
</component>
<component name="moduleName2">
<option name="moduleName2.projectToken">yapi 中项目token</option>
<option name="moduleName2.projectId">yapi 中项目id</option>
<option name="moduleName2.yapiUrl">http://ip:端口号</option>
<option name="moduleName2.projectType">api</option>
<option name="moduleName2.returnClass">com.project.Response</option>
</component>
2.2.1 参数解释
- projectToken:打开yapi ->具体项目->设置->token 配置
- projectId:打开yapi点击项目,查看url 中project 后面的数字为项目id
yapiUrl:部署的yapi的服务地址 http://ip:端口
projectType:根据你要上传的接口类型决定,如果为dubbo 接口就填dubbo ,如果是api 接口就填api,我们填api
2.3 idea代码中添加注释
在类上添加@menu 表示属于YAPI中哪个分类
在方法上添加@menu表示类中的该方法属于YAPI哪个分类,如果在方法上添加了@menu,在YAPI中该方法会单独变成一个分类。

2.4 idea推送到YAPI
在打开的类名上右键,选择”UploadToYapi”
控制台显示上传成功
3 使用EasyYApi插件
3.1 下载EasyYApi插件

3.2 配置
- File>settings>Other Settings>EasyApi
- 配置server和token同YapiUpload

3.3 测试接口
如果用的是Eclipse,快捷方式Shift+Alt+S,选择Call。
如果用的idea,快捷方式ALT+INSERT,选择Call
3.4 idea推送到YAPI
3.4.1 方法一
鼠标点击最上方Code>YapiDashBoard(beta) 然后就可以用鼠标将左边的API拖动到右边yapi目录中
3.4.2 方法二
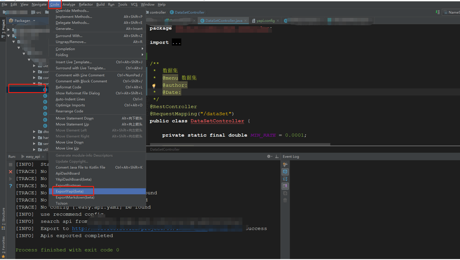
在IDEA的左边项目文件区域选择文件或者文件夹鼠标点击最上方code>ExportYapi(beta)
控制台提示导出成功信息
3.4.3 方法三
打开spring项目中的Controller文件或者在IDEA的左边项目文件区域选择文件或者文件夹 使用快捷键”快捷键ALT+SHIFT+E (windows)/ctrl E(mac)” 然后选择要导出的API,选择导出渠道为yapi 点击[✔]按钮或者按回车键完成导出
3.4.4 方法四
打开spring项目中的Controller文件右键文件内容选择Generate或者用”Alt + Insert/Ctrl+Enter/ALT+SHIFT+S(快捷键可能不一样)” 然后选择”ExportYapi(beta)”
控制台信息
4 总结
两个插件结合IDEA都能实现将接口推送到YAPI平台,YapiUpload在注解上相对简单些,可统一使用YapiUpload
5 插件文档
EasyYapi文档
https://easyyapi.com/documents/index.html
YapiUpload文档
https://github.com/diwand/YapiIdeaUploadPlugin/wiki/%E5%BF%AB%E9%80%9F%E4%BD%BF%E7%94%A8
原创文章,转载请注明出处



