1、用board file pynq-z2创建工程
2、创建zynq IP

3、加入两个AXI GPIO IP,并进行设置
3.1一个IP作为4个PL端的led输出
3.2另一个IP作为PL端的1位button输入

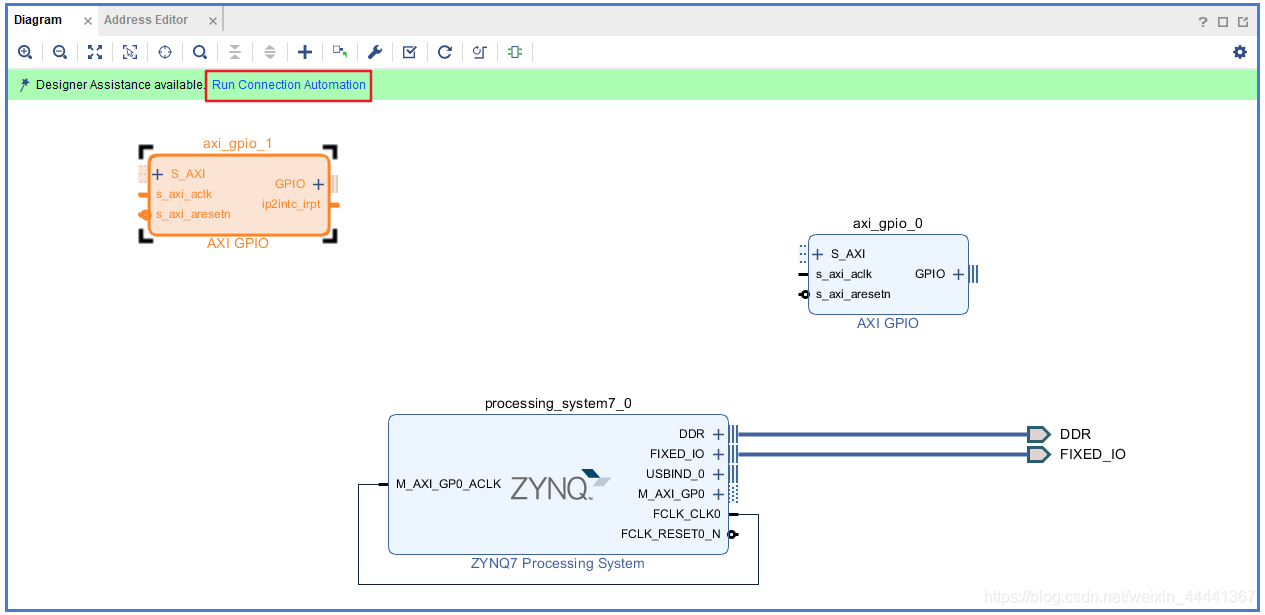
4、点击自动连接


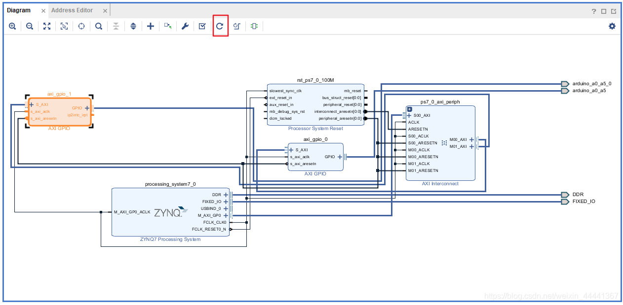
重新布线

5、配置zynq ip,加入中断端口,并连接button的中断
6、再次点击两个ip,将板子接口改为自定义,并重新进行ip配置,参照步骤3

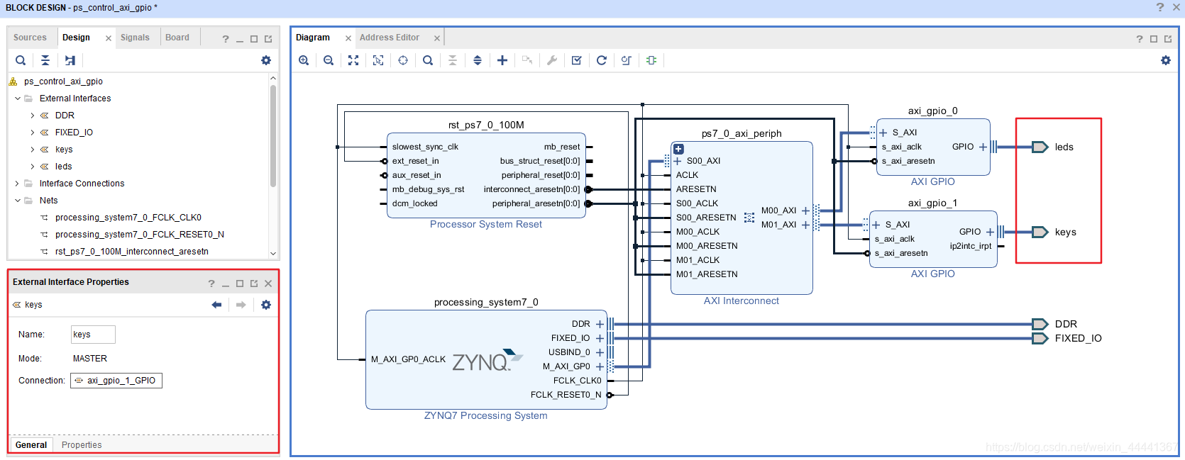
7、修改端口名字,并保存设计

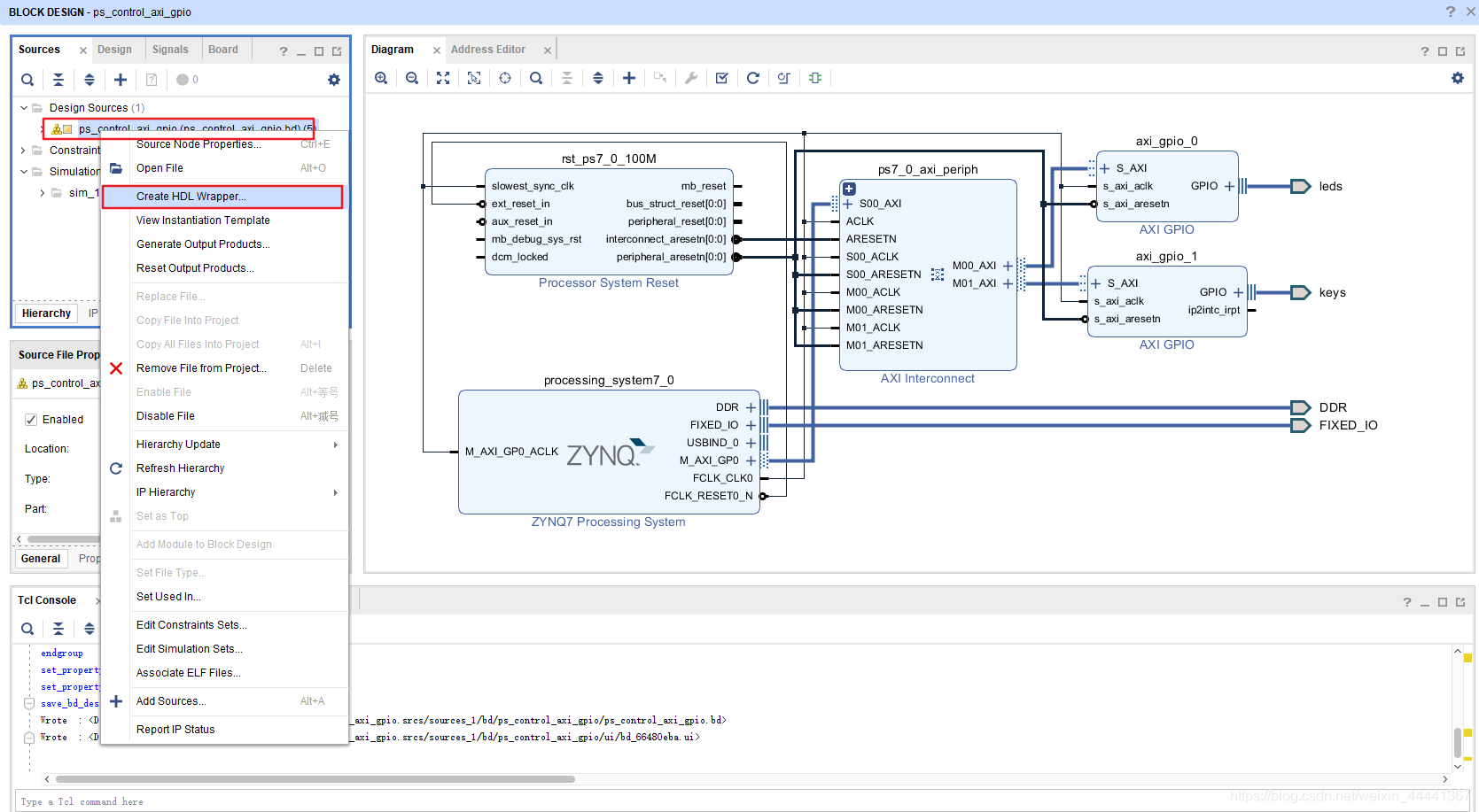
8、生成HDL wrapper
9、编写约束文件,进行引脚分配,4个LED pin以及一个button pin

10、运行综合,综合成功后生成比特流
11、导出elf文件,且必须包含比特文件


12、launch sdk
13、创建sdk工程



14、导入gpio例程

15、修改.c源码

16、运行程序
版权声明:本文为weixin_44441367原创文章,遵循 CC 4.0 BY-SA 版权协议,转载请附上原文出处链接和本声明。