[已解决]阿里云安全组开放端口,宝塔面板仍无法访问

  • Post author:
  • Post category:其他




前言:

1.购买阿里云轻量应用服务器,系统镜像为CentOS8.2(建议安装Cnetos版本在7-8之间)

在这里插入图片描述

2.安装宝塔面板,参考

【宝塔面板手册】

# Centos安装脚本
yum install -y wget && wget -O install.sh http://download.bt.cn/install/install_6.0.sh && sh install.sh
  • 安装完成后,获得面板访问地址和用户名密码
==================================================================
外网面板地址: http://121.196.***.176:8888/c4c*****
内网面板地址: http://172.17.**.6:8888/c4c*****
*以下仅为初始默认账户密码,若无法登录请执行bt命令重置账户/密码登录
username: qbtr****
password: ebc*****
If you cannot access the panel,
release the following panel port [8888] in the security group
若无法访问面板,请检查防火墙/安全组是否有放行面板[8888]端口
==================================================================
  • 退出远程连接工具之后,也可以通过

    /etc/init.d/bt

    查看面板信息

4.配置安全组端口8888

配置地址:

https://ecs.console.aliyun.com/

配置方式:创建安全组

在这里插入图片描述

在这里插入图片描述

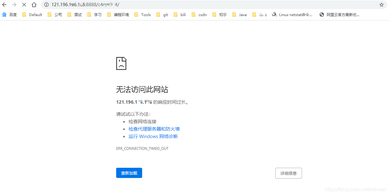
5.面板无法访问

在这里插入图片描述



[解决方案]

1.配置阿里云防火墙端口

配置地址:

https://swas.console.aliyun.com/

防火墙默认开放的端口为80、443、22,需要手动配置8888端口

在这里插入图片描述

2.访问面板地址,输入账号密码即可登录



版权声明:本文为wjkwan原创文章,遵循 CC 4.0 BY-SA 版权协议,转载请附上原文出处链接和本声明。