元数据概念
在之前安装Hive的博客
Hive从入门到放弃——Hive安装和基本使用(二)
,提到了有一步骤是初始化Hive,其实就是把Hive的元数据表创建部署在一个叫hive的MySQL库里,那么什么是元数据呢?
元数据(Metadata)
,又称中介数据、中继数据,为描述数据的数据(data about data),主要是描述数据属性(property)的信息,用来支持如指示存储位置、历史数据、资源查找、文件记录等功能。
解释解释就是你在Hive内建的库,建的表,表有哪些字段,字段类型是什么,用的什么序列化,表建了什么分区等等,这些描述Hive内数据库、表、分区、字段等对象的数据,就是Hive的元数据,细心的你可能觉得好像遇到过这些玩意,没错,一般常见的关系型数据库如SQL Server,MySQL会在自己实力本身建一个类似于sys的库和表来存这些描述库或者表的数据,但是Hive本身没有这样的库,而且经常涉及元数据本身的增删查改,还要支持多人同时多事务的增删查改这些配置元数据信息,Hive本身存这样的库不适合,所以选用了能较好支持的MySQL作为元数据库,当然Oracle和SQL Server也是可以作为选择的,但是因为MySQL免费嘛,所以用的多。
元数据表E-R图
可以自己登录到自己Hive元数据库hive内,查看一下元数据表和E-R图,
hive-2.3.5
版本有57张元数据表,当然也不是所有的表都能关联到整个元数据的E-R图内,也有游离在外面的独立的表的,有些是Hive预留的,等着你去开发实践,如果你要修改Hive源码,那么必须要要对这些Hive元数据表滚瓜烂熟。

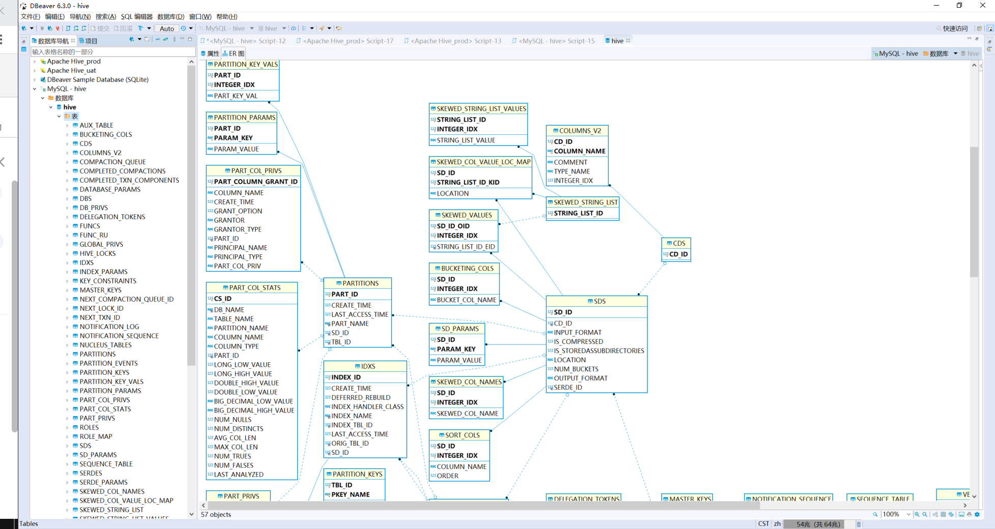
图1 查看Hive元数据表的E-R图
纵然整个E-R图,确实有点大,截图截不全,但是最重要的是两个表是表
SDS(Hive序列化反序列化表)
和表
TBLS(Hive表描述)
,这两个表贯穿了整个E-R图,详细我们在下文会具体说明。
图2 Hive元数据表的E-R图节选
常用元数据表简介
Hive版本相关的表
-
VERSION
查看版本信息,结构相对简单,但是很重要,缺失会在启动Hive连接时触发异常
table ‘hive.version’ doesn’t exist
,表结构数据字典如表1。
表1 VERSION数据字段
| 字段名 | 类型 | 是否为空 | 约束 | 描述 | 样例数据 |
|---|---|---|---|---|---|
| VER_ID | bigint(20) | N | 主键 | 版本主键id | 1 |
| SCHEMA_VERSION | varchar(127) | N | – | Hive版本 | 2.3.0 |
| VERSION_COMMENT | varchar(255) | Y | – | Hive版本说明id | Hive release version 2.3.0 |
Hive数据库相关的表
-
DBS
查看所有数据库的信息,表结构数据字典如表2;
表2 DBS数据字段
| 字段名 | 类型 | 是否为空 | 约束 | 描述 | 样例数据 |
|---|---|---|---|---|---|
| DB_ID | bigint(20) | N | 主键 | 数据库主键id | 1 |
| DESC | varchar(4000) | Y | – | 数据库描述 | 数据仓库 |
| DB_LOCATION_URI | varchar(4000) | N | – | 数据库hdfs位置 | hdfs://dw-test-cluster-007/hive/warehouse |
| NAME | varchar(128) | Y | – | 数据库名字 | dw |
| OWNER_NAME | varchar(128) | Y | – | 数据库属主(即谁的库) | hadoop |
| OWNER_TYPE | varchar(10) | Y | – | 数据库类型 | ROLE或USER |
-
DATABASE_PARAMS
存储数据库的属性相关参数,对应
CREATE DATABASE
时候用
WITH DBPROPERTIES (property_name=property_value, …)
指定的参数,具体如表3;
表3 DATABASE_PARAMS数据字段
| 字段名 | 类型 | 是否为空 | 约束 | 描述 | 样例数据 |
|---|---|---|---|---|---|
| DB_ID | bigint(20) | N | 主键 | 数据库主键id | 1 |
| PARAM_KEY | varchar(180) | N | – | 数据库属性参数名 | creater或date或edited-by |
| PARAM_VALUE | varchar(4000) | Y | – | 数据库属性参数值 | rowyet或20200520 |
Hive表和视图相关的表
-
TBLS
划重点,重中之重,记录Hive表,视图和索引等基本信息描述,表结构字典如表4;
表4 TBLS数据字段
| 字段名 | 类型 | 是否为空 | 约束 | 描述 | 样例数据 |
|---|---|---|---|---|---|
| TBL_ID | bigint(20) | N | 主键 | 数据库主键id | 1 |
| CREATE_TIME | int(11) | N | – | 创建时间(时间戳) | 1570604212 |
| DB_ID | bigint(20) | Y | DBS表外键 | 数据库ID | 1 |
| LAST_ACCESS_TIME | int(11) | N | – | 最后一次访问时间(时间戳) | 1570604212 |
| OWNER | varchar(767) | Y | – | 表属主 | rowyet |
| RETENTION | int(11) | N | – | 表保留字段 | 0 |
| SD_ID | bigint(20) | Y | SDS表外键 | 序列化表ID | 1,对应SDS表的SD_ID=1 |
| TBL_NAME | varchar(256) | Y | – | 表名 | ods_rs_basic_area_txt |
| TBL_TYPE | varchar(128) | Y | – | 表类型(内部表,外部表) | MANAGED_TABLE |
| VIEW_EXPANDED_TEXT | mediumtext | Y | – | 视图的详细HQL语句 | select * from dw.ods_rs_basic_area_txt |
| VIEW_ORIGINAL_TEXT | mediumtext | Y | – | 视图的原始HQL语句 | select * from ods_rs_basic_area_txt |
| IS_REWRITE_ENABLED | bit(1) | N | – | 是否重写 | 0 |
-
TABLE_PARAMS
表相关属性参数,对应Hive建表语句中的
TBLPROPERTIES ( 'parquet.compression'='snappy', 'spark.sql.create.version'='2.2 or prior', 'spark.sql.sources.schema.numPartCols'='3', 'transient_lastDdlTime'='1590565081')
以及表的
comment
的属性描述,具体表结构字典如表5,
表5 TABLE_PARAMS数据字段
| 字段名 | 类型 | 是否为空 | 约束 | 描述 | 样例数据 |
|---|---|---|---|---|---|
| DB_ID | bigint(20) | N | 主键 | 数据库主键id | 1 |
| PARAM_KEY | varchar(256) | N | – | 表属性参数名 | comment 或 parquet.compression或transient_lastDdlTime等 |
| PARAM_VALUE | mediumtext | Y | – | 表属性参数值 | ods describe表 或 snappy 或 1571225030 |
-
TBL_PRIVS
记录Hive表、视图授权情况,具体如表6;
表6 TBL_PRIVS数据字段
| 字段名 | 类型 | 是否为空 | 约束 | 描述 | 样例数据 |
|---|---|---|---|---|---|
| TBL_GRANT_ID | bigint(20) | N | 主键 | 授权表主键id | 1 |
| CREATE_TIME | int(11) | N | – | 创建时间(时间戳) | 1570604212 |
| GRANT_OPTION | smallint(6) | N | – | 权限可选项 | 0 |
| GRANTOR | varchar(128) | Y | – | 授权执行用户 | hadoop |
| GRANTOR_TYPE | varchar(128) | Y | – | 授权用户类型 | USER |
| PRINCIPAL_NAME | varchar(128) | Y | – | 被授权用户 | hadoop |
| PRINCIPAL_TYPE | varchar(128) | Y | – | 被授权用户类型 | USER |
| TBL_PRIV | varchar(128) | Y | – | 授予权限 | SELECT 或 UPDATE 或 DELETE 或INSERT |
| TBL_ID | bigint(20) | Y | TBLS表外键 | TBLS表的TBL_ID | 1 对应TBLS的TBL_ID=1 |
Hive序列化和反序列化相关的表
-
SDS
保存表指定文件的存储相关的信息,如输入、输出格式,是否压缩,文件存储在hdfs上的位置等,数据字典具体如表7;
表7 SDS数据字段
| 字段名 | 类型 | 是否为空 | 约束 | 描述 | 样例数据 |
|---|---|---|---|---|---|
| SD_ID | bigint(20) | N | 主键 | 主键id | 1 |
| CD_ID | bigint(20) | Y | CDS表外键 | CDS表外键 | 1 |
| INPUT_FORMAT | varchar(4000) | Y | – | 输入格式 | org.apache.hadoop.hive.ql.io.parquet.MapredParquetInputFormat |
| IS_COMPRESSED | bit(1) | N | – | 是否压缩 | 0,1 |
| IS_STOREDASSUBDIRECTORIES | bit(1) | N | – | 是否以子目录存储 | 0,1 |
| LOCATION | varchar(4000) | Y | – | 文件在HDFS的存储位置 | hdfs://dw-test-cluster-007/hive/warehouse/ods/compose_plan/kuma/ods_kuma_compose_plan/event_week=40/event_day=20191010/event_hour=00 |
| NUM_BUCKETS | int(11) | N | – | 分桶个数 | 7 |
| OUTPUT_FORMAT | varchar(4000) | Y | – | 输出格式 | org.apache.hadoop.hive.ql.io.parquet.MapredParquetOutputFormat |
| SERDE_ID | bigint(20) | Y | SERDES外键 | SERDES外键 | 1 |
-
SD_PARAMS
存储SDS表的一些属性,由
STORED BY ‘storage.handler.class.name’ [WITH SERDEPROPERTIES (…)
指定,这个表不常见,我查询了下我的生产Hive元数据库,该目前是无记录的,说明这些属性实际用处不大,数据字典如表8;
表8 SD_PARAMS数据字段
| 字段名 | 类型 | 是否为空 | 约束 | 描述 | 样例数据 |
|---|---|---|---|---|---|
| SD_ID | bigint(20) | N | 主键 | 表SDS主键id | 1 |
| PARAM_KEY | varchar(256) | N | – | 表SDS属性参数名 | – |
| PARAM_VALUE | mediumtext | Y | – | 表SDS属性参数值 | – |
-
SERDES
存储Hive表的序列化,反序列化调用的类,非常重要,具体数据结构如表9;
表9 SERDES数据字段
| 字段名 | 类型 | 是否为空 | 约束 | 描述 | 样例数据 |
|---|---|---|---|---|---|
| SERDE_ID | bigint(20) | N | 主键 | 表SERDES主键id | 1 |
| NAME | varchar(128) | Y | – | 调用序列化类的别名 | – |
| SLIB | varchar(4000) | Y | – | 调用序列化的类 | org.apache.hadoop.hive.ql.io.parquet.serde.ParquetHiveSerDe |
-
SERDE_PARAMS
存储Hive序列化的一些属性,如文本格式的行列分隔符,二进制文件的序列化格式等,数据字典如表10;
表10 SERDE_PARAMS数据字段
| 字段名 | 类型 | 是否为空 | 约束 | 描述 | 样例数据 |
|---|---|---|---|---|---|
| SERDE_ID | bigint(20) | N | 主键 | 表SERDE_PARAMS主键id | 1 |
| PARAM_KEY | varchar(256) | N | – | 表SERDE_PARAMS属性参数名 | field.delim 或 line.delim 或 serialization.format |
| PARAM_VALUE | mediumtext | Y | – | 表SERDE_PARAMS属性参数值 | 或 换行符 或 1 |
Hive表字段相关的表
-
COLUMNS_V2
存储字段相关的信息,很重要,数据字典如表11;
表11 COLUMNS_V2数据字段
| 字段名 | 类型 | 是否为空 | 约束 | 描述 | 样例数据 |
|---|---|---|---|---|---|
| CD_ID | bigint(20) | N | 主键 | 表COLUMNS_V2主键id | 1 |
| COMMENT | varchar(256) | Y | – | Hive表字段描述 | 账号类型 |
| COLUMN_NAME | varchar(767) | N | – | Hive表字段名称 | account_type |
| TYPE_NAME | mediumtext | Y | – | Hive表字段类型 | string |
| INTEGER_IDX | int(11) | N | – | Hive表字段顺序 | 13 |
扩展:元数据表内获取表字段的方法,可以通过上面图2的E-R图关系获得,表
TBLS
的字段
SD_ID
关联表
SDS
,然后表
SDS
的字段
CD_ID
关联表
CDS
,然后表
CDS
的字段
CD_ID
关联表
COLUMNS_V2
得到,可参看以下sql语句
;
select t1.TBL_NAME,t4.*
from TBLS t1
inner join SDS t2 on t1.SD_ID=t2.SD_ID
inner join CDS t3 on t2.CD_ID=t3.CD_ID
inner join COLUMNS_V2 t4 on t3.CD_ID=t4.CD_ID
where TBL_NAME='ods_fso_tb_e_sales_publish'
运行结果如图3
;
图3 元数据实现查看某表的字段
Hive表分区相关表
-
PARTITIONS
存储Hive表的分区信息,数据字典如表12;
表12 PARTITIONS数据字段
| 字段名 | 类型 | 是否为空 | 约束 | 描述 | 样例数据 |
|---|---|---|---|---|---|
| PART_ID | bigint(20) | N | 主键 | 表PARTITIONS主键id | 1 |
| CREATE_TIME | int(11) | N | – | 分区创建时间 | 1570775393 |
| LAST_ACCESS_TIME | int(11) | N | – | 最后一次访问时间 | 0 |
| PART_NAME | varchar(767) | Y | – | 分区名 | event_week=40/event_day=20191010/event_hour=00 |
| SD_ID | bigint(20) | Y | SDS表外键 | 分区存储ID | 62 |
| TBL_ID | bigint(20) | Y | TBLS表外键 | 表ID | 28 |
PARTITION_KEYS
存储Hive表的分区字段名字,类型,数据字典如表13;
表13 PARTITION_KEYS数据字段
| 字段名 | 类型 | 是否为空 | 约束 | 描述 | 样例数据 |
|---|---|---|---|---|---|
| TBL_ID | bigint(20) | N | 主键 | 表COLUMNS_V2主键id | 1 |
| PKEY_COMMENT | varchar(4000) | Y | – | 分区字段说明 | 天 |
| PKEY_NAME | varchar(128) | N | – | 分区字段名 | event_day |
| PKEY_TYPE | varchar(767) | N | – | 分区字段类型 | string |
| INTEGER_IDX | int(11) | N | TBLS表外键 | 分区字段顺序 | 1 |
-
PARTITION_KEY_VALS
存储Hive表分区字段的值,数据字典如表14;
表14 PARTITION_KEY_VALS数据字段
| 字段名 | 类型 | 是否为空 | 约束 | 描述 | 样例数据 |
|---|---|---|---|---|---|
| PART_ID | bigint(20) | N | 主键 | 表PARTITION_KEY_VALS主键id | 1 |
| PART_KEY_VAL | varchar(256) | Y | – | 分区字段的值 | 20191010 |
| INTEGER_IDX | int(11) | N | – | 分区字段顺序 | 1 |
-
PARTITION_PARAMS
存储Hive表分区的属性,数据字典如表15;
表15 PARTITION_PARAMS数据字段
| 字段名 | 类型 | 是否为空 | 约束 | 描述 | 样例数据 |
|---|---|---|---|---|---|
| PART_ID | bigint(20) | N | 主键 | 表PARTITION_PARAMS主键id | 1 |
| PARAM_KEY | varchar(256) | N | 主键 | 分区属性名 | numFiles 或 numRows |
| PARAM_VALUE | varchar(4000) | Y | 主键 | 分区属性值 | 15 或 502195 |
扩展:元数据表内获取表分区的方法,可以通过上面图2的E-R图关系获得,表
TBLS
的字段
TBL_ID
关联表
PARTITIONS
和表
PARTITION_KEYS
,然后表
PARTITION_KEY_VALS
的字段
PART_ID
关联表
PARTITION_KEY_VALS
,关联表
PARTITION_PARAMS
是为了取属性,可选,一般不用,可参看以下sql语句
;
select t1.TBL_NAME,t2.PKEY_COMMENT,t2.PKEY_NAME,t2.PKEY_TYPE,t2.INTEGER_IDX,t3.PART_NAME,t3.PART_ID
,t4.PART_ID,t4.PART_KEY_VAL,t4.INTEGER_IDX-- ,t5.PARAM_KEY,t5.PARAM_VALUE
from TBLS t1
inner join PARTITION_KEYS t2 on t1.TBL_ID=t2.TBL_ID
inner join PARTITIONS t3 on t1.TBL_ID=t3.TBL_ID
inner join PARTITION_KEY_VALS t4 on t3.PART_ID=t4.PART_ID and t2.INTEGER_IDX=t4.INTEGER_IDX
-- inner join PARTITION_PARAMS t5 on t3.PART_ID=t5.PART_ID
where t1.TBL_ID=28
运行结果如图4
;

图4 元数据实现查看某表的分区信息
其他不常用元数据节选
hive-2.3.5
版本有57张元数据表,以上列出的是比较常用的一些,剩下的就不详细列举了,大家还是要学会利用图2的E-R图来盘清楚这些元数据表的关系,同时对于有修改Hive源码的小伙伴们,也是需要先理清楚这些元数据表的。
-
DB_PRIVS
数据库权限信息表。通过GRANT语句对数据库授权后,将会在这里存储。 -
IDXS
索引表,存储Hive索引相关的元数据 -
INDEX_PARAMS
索引相关的属性信息。 -
TAB_COL_STATS
表字段的统计信息。使用ANALYZE语句对表字段分析后记录在这里。 -
TBL_COL_PRIVS
表字段的授权信息 -
PART_PRIVS
分区的授权信息 -
PART_COL_STATS
分区字段的统计信息。 -
PART_COL_PRIVS
分区字段的权限信息。 -
FUNCS
用户注册的函数信息 -
FUNC_RU
用户注册函数的资源信息