一、目标
1.操作目标
- 将一个git项目提交到另一个新建的git地址中
2.场景说明
- 项目本身是git上拉下来的,现在想提交到一个新的git地址
二、操作步骤
1.获取更改git地址弹窗
-
选中项目右键 -》 Team -》 Remote -》Configure Push to Upstream…
2.修改Git地址
-
点击Change
-
从码云上复制地址粘贴过来,填入URL中

-
Finish -》 Save and Push
-
弹出reject窗口,此时你的git地址已更改成功,下面需要merge代码
-
点击close,进行冲突合并
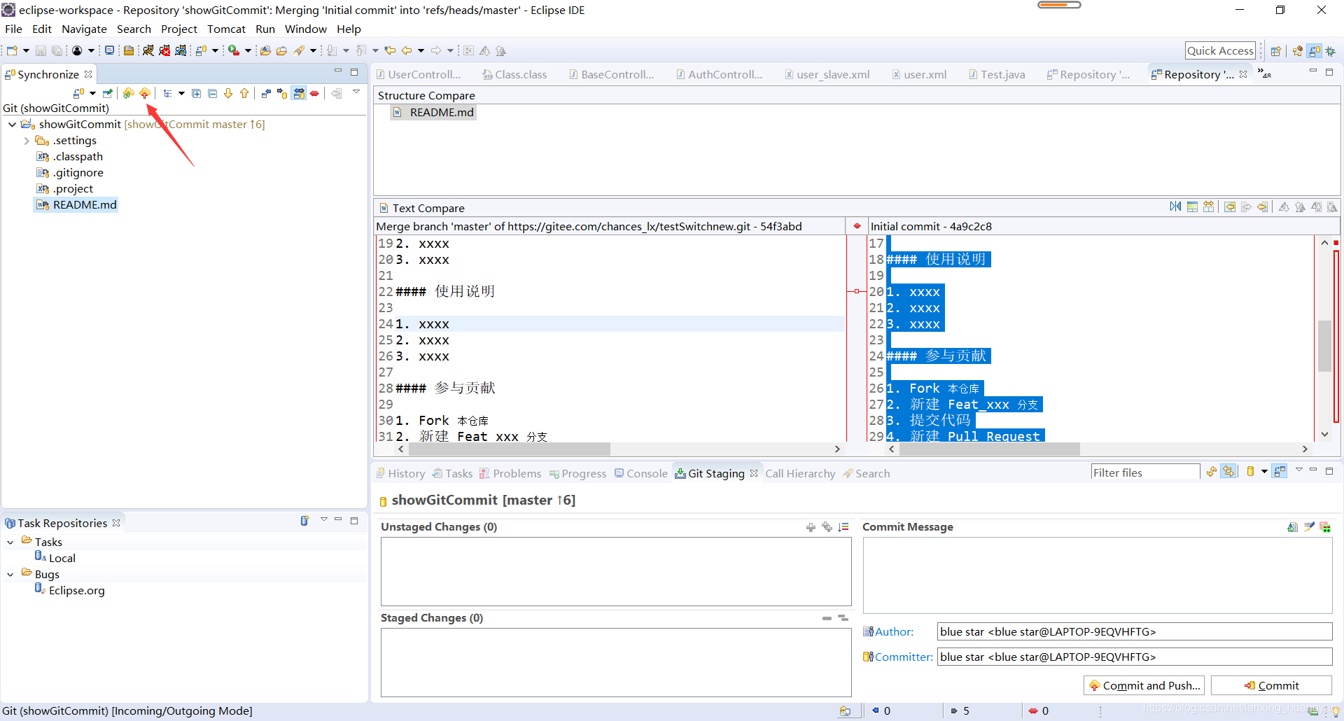
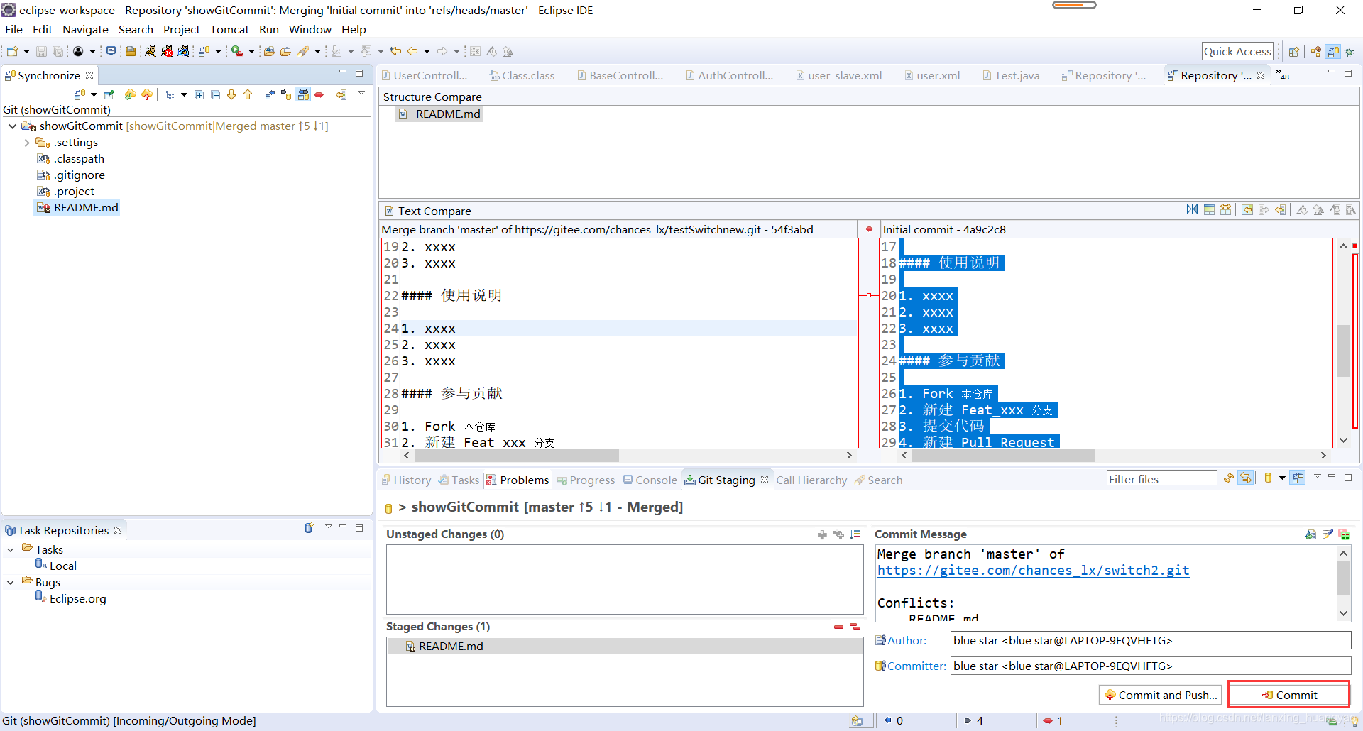
3.合并冲突
-
如果是新的git仓库,一般是READ.md文件冲突
-
选中项目右键 -》 Team -》 Synchronize Workspace
-
点击左上绿色箭头,拉取到本地
-
编辑冲突文件
1.选中冲突文件右键 -》Merge Tool
2.在左边窗口进行合并 -
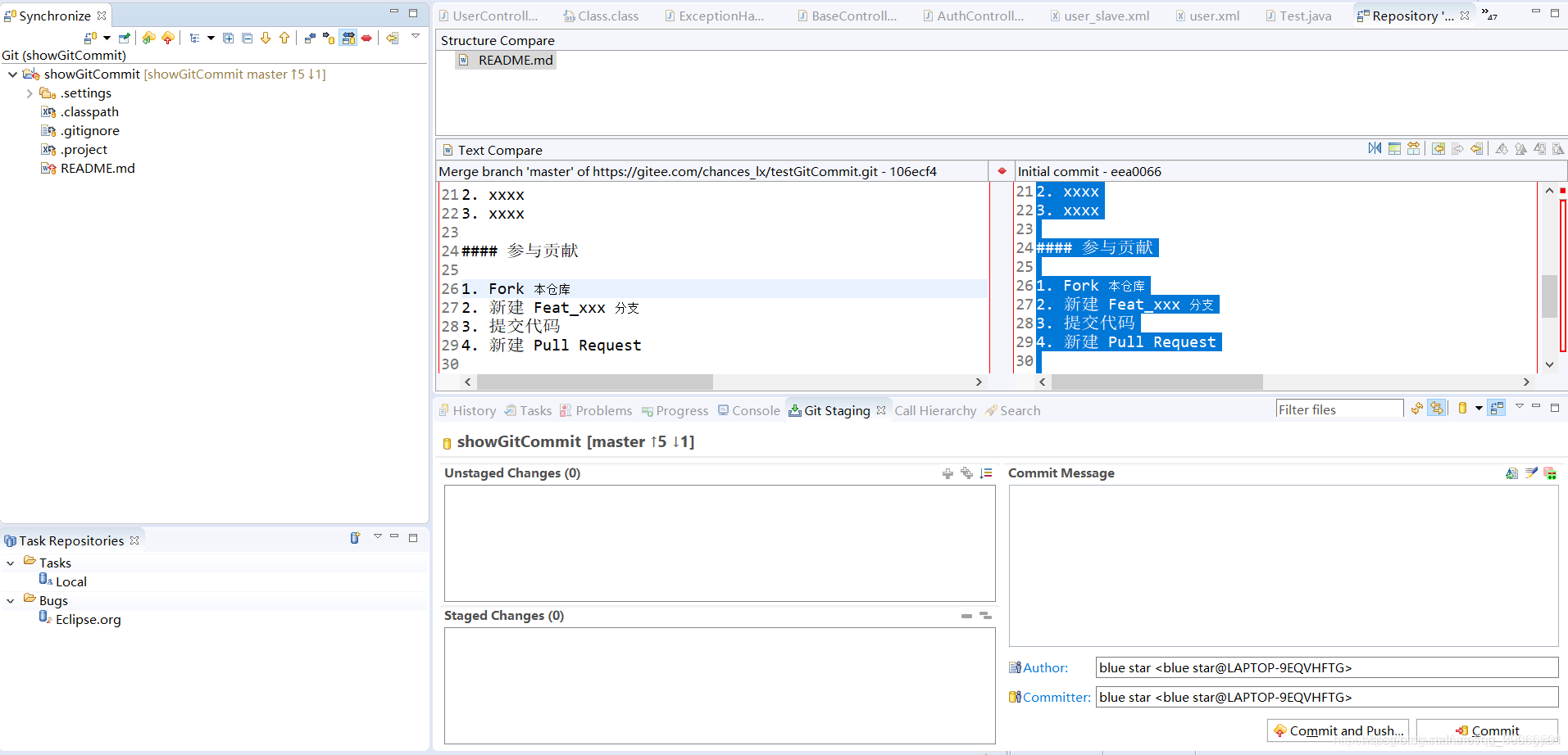
标记合并
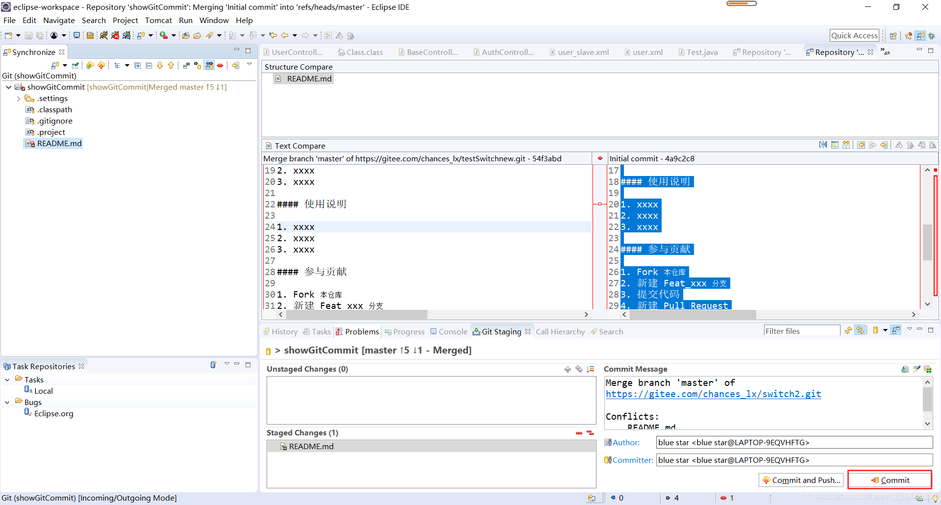
选中冲突文件右键 -》Mark as Merged -
提交本地
点击右下角 Commit
-
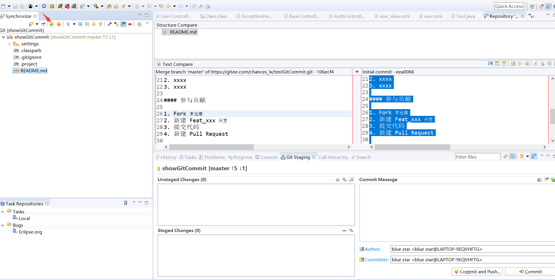
最后提交
点击左上红色箭头
-
Close 结束
-
码云上查看,代码已提交