SAP PS BAPI篇
    
从项目定义,到WBS,到网络,到活动,到物料组件
     
   
     
   
     
   
    
    
    1项目定义
   
| 序号 | 业务分类 | 作用类别 | 名 | 主要作用 | 
|---|---|---|---|---|
| 1 | 项目定义 | 查询类 | BAPI_PROJECTDEF_GETLIST | 生成选择标准的项目定义的清单 | 
| 2 | 项目定义 | 查询类 | BAPI_PROJECTDEF_GETDETAIL | 读取项目定义的细节 | 
| 3 | 项目定义 | 查询类 | BAPI_BUS2001_GETDATA | 项目定义的详细数据 | 
| 4 | 项目定义 | 查询类 | BAPI_PROJECTDEF_EXISTENCECHECK | 检查对象是否存在 | 
| 5 | 项目定义 | 查询类 | BAPI_BUS2001_GET_GUID_FROM_KEY | 从键值获取GUID | 
| 6 | 项目定义 | 查询类 | BAPI_BUS2001_GET_KEY_FROM_GUID | 从 GUID 获取键值 | 
| 7 | 项目定义 | 查询类 | BAPI_BUS2001_GET_STATUS | 读取BUS2001状态 (项目定义) | 
| 8 | 项目定义 | 新建类 | BAPI_PROJECTDEF_CREATE | BAPI: 创建项目定义 | 
| 9 | 项目定义 | 新建类 | BAPI_BUS2001_CREATE | 使用 BAPI来创建项目定义,得增强字段了 | 
| 10 | 项目定义 | 修改类 | BAPI_PROJECTDEF_UPDATE | 使用 BAPI来修改项目定义信息 | 
| 11 | 项目定义 | 修改类 | BAPI_BUS2001_CHANGE | 使用 BAPI来修改项目定义信息,可使用增强字段 | 
| 12 | 项目定义 | 修改类 | BAPI_BUS2001_SET_STATUS | 设置项目状态 | 
| 13 | 项目定义 | 修改类 | BAPI_BUS2001_DELETE | 删除项目 | 
    
    
    1.1 查询
   
    
    
    1.1.1 BAPI_PROJECTDEF_GETLIST生成选择标准的项目定义的清单
   
*&---------------------------------------------------------------------*
*& Report ZLGZBAPI_PROJECTDEF_GETLIST
*&---------------------------------------------------------------------*
*&
*&---------------------------------------------------------------------*
REPORT ZLGZBAPI_PROJECTDEF_GETLIST.
TABLEs:vbak,proj.
"第一步,定义变量
data: iv_max_rows type BAPIF4A-MAX_ROWS.
data: lt_PROJECT_DEFINITION_LIST TYPE TABLE of BAPIPREXP."定义的对外显示的信息
"第二步,定义range
"二种定义函数中range方法
*选项介绍:
*1.SIGN  值为I和E I包含 E是排除 一般使用I
*2.OPTION 如果HIGH 为空  为单值选择 有 EQ、NE、GT、LE、LT等逻辑操作  对于*的  CP包含  NP是排除
*         如果HIGH 不为空 为区间选择 有BT,NB可选
*3.LOW     低值
*4.HIGH    高值
"方法一,查找函数range的LOW和HIGH的类型,采用type RANGE OF 不过这种方式,已经跳到函数内部了,失去了函数封装的意义了,下面就是例如针对结构BAPI_2002_PD_RANGE的示例
*DATA lt_pspid TYPE RANGE OF PS_PSPID."项目定义ID
*DATA wa_pspid LIKE LINE OF lt_pspid.
"    wa_pspid-sign   = 'I'.
"    wa_pspid-option = 'BT'.
"    wa_pspid-low    = 'PSCN02_2020001'.
"    wa_pspid-high    = 'PSCN02_2020003'.
"  APPEND wa_pspid TO lt_pspid.
"方法二,直接用data引用封装好的range
data lt_pd_range type table of BAPI_2002_PD_RANGE."这个是封装的项目编号range
data wa_pd_range type BAPI_2002_PD_RANGE.
data lt_descr_range type table of BAPI_2002_DESCR_RANGE."这个是封装的项目描述range
data wa_descr_range type BAPI_2002_DESCR_RANGE.
"第三步,定义选择条件
SELECTION-SCREEN BEGIN OF BLOCK b1 WITH FRAME TITLE text-001.
  PARAMETERS p_p1 TYPE BAPIF4A-MAX_ROWS .
SELECTION-SCREEN END OF BLOCK b1.
SELECTION-SCREEN BEGIN OF BLOCK b2 WITH FRAME TITLE text-001.
  SELECT-OPTIONS: range0 for  proj-PSPID DEFAULT '0' TO 'PSCN02_2020003' OPTION BT.
  SELECT-OPTIONS: range1 FOR  proj-POST1 DEFAULT 'ZCN02基建项目' TO 'ZCN02基建项目' OPTION BT.
  "也可以根据定义的range结构定义选择条件
* SELECT-OPTIONS: range0 for  wa_pd_range DEFAULT '0' TO 'PSCN02_2020003' OPTION BT.
* SELECT-OPTIONS: range1 FOR  wa_descr_range DEFAULT 'ZCN02基建项目' TO 'ZCN02基建项目' OPTION BT.
SELECTION-SCREEN END OF BLOCK b2.
"第四步,将选择条件的值赋值给range
"屏幕选择的操作
iv_max_rows = p_p1."将输入显示行数赋值给参数1iv_max_rows
*wa_descr_range = range0.  "直接将range0复制到wa_pd_range貌似把高的值无法复制过来,那就强行赋值了,给第一个range赋值
clear wa_pd_range.
wa_pd_range-sign = range0-sign.
wa_pd_range-option = range0-option.
wa_pd_range-low = range0-low.
wa_pd_range-high = range0-high.
APPEND wa_pd_range to lt_pd_range.
*wa_pd_range = range1.  "直接将range0复制到wa_pd_range貌似把高的值无法复制过来,那就强行赋值了
clear wa_descr_range.
wa_descr_range-sign = range1-sign.
wa_descr_range-option = range1-option.
wa_descr_range-low = range1-low.
wa_descr_range-high = range1-high.
APPEND wa_descr_range to lt_descr_range.
"未赋值判断
IF p_p1 is  INITIAL.
    MESSAGE '最好选择行数,不然撑爆' type 'I'.
ENDIF.
"第五步,调用BAPI
"调用函数
CALL FUNCTION 'BAPI_PROJECTDEF_GETLIST'
 EXPORTING
   MAX_ROWS                       = iv_max_rows
* IMPORTING
*   RETURN                         =
  TABLES
    project_definition_list        = lt_PROJECT_DEFINITION_LIST
    PROJECT_DEFINITION_RANGE       = lt_pd_range
    "DESCRIPTION_RANGE              = lt_descr_range
          .
"第六步,显示
CALL FUNCTION 'REUSE_ALV_GRID_DISPLAY_LVC'
 EXPORTING
*   I_INTERFACE_CHECK                 = ' '
*   I_BYPASSING_BUFFER                =
*   I_BUFFER_ACTIVE                   =
*   I_CALLBACK_PROGRAM                = ' '
*   I_CALLBACK_PF_STATUS_SET          = ' '
*   I_CALLBACK_USER_COMMAND           = ' '
*   I_CALLBACK_TOP_OF_PAGE            = ' '
*   I_CALLBACK_HTML_TOP_OF_PAGE       = ' '
*   I_CALLBACK_HTML_END_OF_LIST       = ' '
   I_STRUCTURE_NAME                  = 'BAPIPREXP'
*   I_BACKGROUND_ID                   = ' '
*   I_GRID_TITLE                      =
*   I_GRID_SETTINGS                   =
*   IS_LAYOUT_LVC                     =
*   IT_FIELDCAT_LVC                   =
*   IT_EXCLUDING                      =
*   IT_SPECIAL_GROUPS_LVC             =
*   IT_SORT_LVC                       =
*   IT_FILTER_LVC                     =
*   IT_HYPERLINK                      =
*   IS_SEL_HIDE                       =
*   I_DEFAULT                         = 'X'
*   I_SAVE                            = ' '
*   IS_VARIANT                        =
*   IT_EVENTS                         =
*   IT_EVENT_EXIT                     =
*   IS_PRINT_LVC                      =
*   IS_REPREP_ID_LVC                  =
*   I_SCREEN_START_COLUMN             = 0
*   I_SCREEN_START_LINE               = 0
*   I_SCREEN_END_COLUMN               = 0
*   I_SCREEN_END_LINE                 = 0
*   I_HTML_HEIGHT_TOP                 =
*   I_HTML_HEIGHT_END                 =
*   IT_ALV_GRAPHICS                   =
*   IT_EXCEPT_QINFO_LVC               =
*   IR_SALV_FULLSCREEN_ADAPTER        =
* IMPORTING
*   E_EXIT_CAUSED_BY_CALLER           =
*   ES_EXIT_CAUSED_BY_USER            =
  TABLES
    t_outtab                          = lt_PROJECT_DEFINITION_LIST
* EXCEPTIONS
*   PROGRAM_ERROR                     = 1
*   OTHERS                            = 2
          .
IF sy-subrc <> 0.
* Implement suitable error handling here
ENDIF.
调用示例:
     
   
     
   
    
    
    1.1.2 BAPI_PROJECTDEF_GETDETAIL读取项目定义的细节
   
*&---------------------------------------------------------------------*
*& Report ZLGZBAPI_PROJECTDEF_GETDETAIL
*&---------------------------------------------------------------------*
*&
*&---------------------------------------------------------------------*
REPORT ZLGZBAPI_PROJECTDEF_GETDETAIL.
"第一步,定义变量
data: WA_PROJECT_DEFI type BAPI_PROJ_KEY-PROJECT_DEFI."项目定义编号
data: WA_PROJ_KEY_INT TYPE BAPI_PROJ_KEY-PROJ_KEY_INT."项目内部编号
data: LT_PROJECT_DEFINITION_EX type TABLE of BAPI_PROJECT_DEFINITION_EX."定义输出变量
data: WA_PROJECT_DEFINITION_EX type BAPI_PROJECT_DEFINITION_EX."定义输出变量
"第二步,定义屏幕参数
PARAMETERS p_p1 TYPE PROJ-PSPID.
PARAMETERS p_p2 TYPE PROJ-PSPNR.
"第三步,赋值
WA_PROJECT_DEFI = p_p1.
WA_PROJ_KEY_INT = p_p2.
"第四步,调用函数
CALL FUNCTION 'BAPI_PROJECTDEF_GETDETAIL'
  EXPORTING
    currentexternalproje          = WA_PROJECT_DEFI
    currentinternalproje          = WA_PROJ_KEY_INT
 IMPORTING
   PROJECT_DEFINITION_STRU       = WA_PROJECT_DEFINITION_EX
*   RETURN                        =
          .
APPEND WA_PROJECT_DEFINITION_EX TO LT_PROJECT_DEFINITION_EX.
"第五步,ALV输出
CALL FUNCTION 'REUSE_ALV_GRID_DISPLAY_LVC'
 EXPORTING
*   I_INTERFACE_CHECK                 = ' '
*   I_BYPASSING_BUFFER                =
*   I_BUFFER_ACTIVE                   =
*   I_CALLBACK_PROGRAM                = ' '
*   I_CALLBACK_PF_STATUS_SET          = ' '
*   I_CALLBACK_USER_COMMAND           = ' '
*   I_CALLBACK_TOP_OF_PAGE            = ' '
*   I_CALLBACK_HTML_TOP_OF_PAGE       = ' '
*   I_CALLBACK_HTML_END_OF_LIST       = ' '
   I_STRUCTURE_NAME                  = 'BAPI_PROJECT_DEFINITION_EX'
*   I_BACKGROUND_ID                   = ' '
*   I_GRID_TITLE                      =
*   I_GRID_SETTINGS                   =
*   IS_LAYOUT_LVC                     =
*   IT_FIELDCAT_LVC                   =
*   IT_EXCLUDING                      =
*   IT_SPECIAL_GROUPS_LVC             =
*   IT_SORT_LVC                       =
*   IT_FILTER_LVC                     =
*   IT_HYPERLINK                      =
*   IS_SEL_HIDE                       =
*   I_DEFAULT                         = 'X'
*   I_SAVE                            = ' '
*   IS_VARIANT                        =
*   IT_EVENTS                         =
*   IT_EVENT_EXIT                     =
*   IS_PRINT_LVC                      =
*   IS_REPREP_ID_LVC                  =
*   I_SCREEN_START_COLUMN             = 0
*   I_SCREEN_START_LINE               = 0
*   I_SCREEN_END_COLUMN               = 0
*   I_SCREEN_END_LINE                 = 0
*   I_HTML_HEIGHT_TOP                 =
*   I_HTML_HEIGHT_END                 =
*   IT_ALV_GRAPHICS                   =
*   IT_EXCEPT_QINFO_LVC               =
*   IR_SALV_FULLSCREEN_ADAPTER        =
* IMPORTING
*   E_EXIT_CAUSED_BY_CALLER           =
*   ES_EXIT_CAUSED_BY_USER            =
  TABLES
    t_outtab                          = LT_PROJECT_DEFINITION_EX
* EXCEPTIONS
*   PROGRAM_ERROR                     = 1
*   OTHERS                            = 2
          .
IF sy-subrc <> 0.
* Implement suitable error handling here
ENDIF.
     
   
     
   
    
    
    1.1.3 BAPI_BUS2001_GETDATA 项目定义的详细数据
   
再看看新版的项目定义,有哪些区别,可增强,自定义字段按需获取。至于扩展字段的查询稍后再演示。
*&---------------------------------------------------------------------*
*& Report ZLGZBAPI_BUS2001_GETDATA
*&---------------------------------------------------------------------*
*&
*&---------------------------------------------------------------------*
REPORT ZLGZBAPI_BUS2001_GETDATA.
"第一步,定义变量
"输出和输入
DATA:
ld_e_project_definition	 TYPE BAPI_BUS2001_DETAIL ,
lt_e_project_definition	 TYPE STANDARD TABLE OF BAPI_BUS2001_DETAIL ,
ld_i_project_definition	 TYPE BAPI_BUS2001_DETAIL-PROJECT_DEFINITION ,
"返回变量
it_et_return   TYPE STANDARD TABLE OF BAPIRET2 ,
wa_et_return   LIKE LINE OF it_et_return,
"语言
ld_i_language	 TYPE BAPI_BUS2001_DETAIL-LANGU_ISO ,
"扩展的输入变量,扩展字段使用
it_extensionin   TYPE STANDARD TABLE OF BAPIPAREX ,
wa_extensionin   LIKE LINE OF it_extensionin,
"扩展的输出变量,扩展字段使用
it_extensionout	 TYPE STANDARD TABLE OF BAPIPAREX ,
wa_extensionout	 LIKE LINE OF it_extensionout.
"第二步,赋值
ld_i_project_definition = 'LGZXS002'.
"populate fields of struture and append to itab
append wa_et_return to it_et_return.
ld_i_language = 'ZH'.
"populate fields of struture and append to itab
append wa_extensionin to it_extensionin.
"populate fields of struture and append to itab
append wa_extensionout to it_extensionout.
.
"第三步,调用函数及lvc展示
CALL FUNCTION 'BAPI_BUS2001_GETDATA'
  EXPORTING
    i_project_definition =       ld_i_project_definition
*   i_language =                 ld_i_language
  IMPORTING
    e_project_definition =       ld_e_project_definition
* TABLES
*   et_return =                  it_et_return
*   extensionin =                it_extensionin
*   extensionout =               it_extensionout
    .  "  BAPI_BUS2001_GETDATA
IF SY-SUBRC EQ 0.
  APPEND ld_e_project_definition to lt_e_project_definition.
  CALL FUNCTION 'REUSE_ALV_GRID_DISPLAY_LVC'
 EXPORTING
*   I_INTERFACE_CHECK                 = ' '
*   I_BYPASSING_BUFFER                =
*   I_BUFFER_ACTIVE                   =
*   I_CALLBACK_PROGRAM                = ' '
*   I_CALLBACK_PF_STATUS_SET          = ' '
*   I_CALLBACK_USER_COMMAND           = ' '
*   I_CALLBACK_TOP_OF_PAGE            = ' '
*   I_CALLBACK_HTML_TOP_OF_PAGE       = ' '
*   I_CALLBACK_HTML_END_OF_LIST       = ' '
   I_STRUCTURE_NAME                  = 'BAPI_BUS2001_DETAIL'
*   I_BACKGROUND_ID                   = ' '
*   I_GRID_TITLE                      =
*   I_GRID_SETTINGS                   =
*   IS_LAYOUT_LVC                     =
*   IT_FIELDCAT_LVC                   =
*   IT_EXCLUDING                      =
*   IT_SPECIAL_GROUPS_LVC             =
*   IT_SORT_LVC                       =
*   IT_FILTER_LVC                     =
*   IT_HYPERLINK                      =
*   IS_SEL_HIDE                       =
*   I_DEFAULT                         = 'X'
*   I_SAVE                            = ' '
*   IS_VARIANT                        =
*   IT_EVENTS                         =
*   IT_EVENT_EXIT                     =
*   IS_PRINT_LVC                      =
*   IS_REPREP_ID_LVC                  =
*   I_SCREEN_START_COLUMN             = 0
*   I_SCREEN_START_LINE               = 0
*   I_SCREEN_END_COLUMN               = 0
*   I_SCREEN_END_LINE                 = 0
*   I_HTML_HEIGHT_TOP                 =
*   I_HTML_HEIGHT_END                 =
*   IT_ALV_GRAPHICS                   =
*   IT_EXCEPT_QINFO_LVC               =
*   IR_SALV_FULLSCREEN_ADAPTER        =
* IMPORTING
*   E_EXIT_CAUSED_BY_CALLER           =
*   ES_EXIT_CAUSED_BY_USER            =
  TABLES
    t_outtab                          = lt_e_project_definition
* EXCEPTIONS
*   PROGRAM_ERROR                     = 1
*   OTHERS                            = 2
          .
IF sy-subrc <> 0.
* Implement suitable error handling here
ENDIF.
ENDIF.
    
    
    1.1.4 其他类查询
   
| 序号 | 业务分类 | 作用类别 | 名 | 主要作用 | 
|---|---|---|---|---|
| 4 | 项目定义 | 查询类 | BAPI_PROJECTDEF_EXISTENCECHECK | 检查对象是否存在 | 
| 5 | 项目定义 | 查询类 | BAPI_BUS2001_GET_GUID_FROM_KEY | 从键值获取GUID | 
| 6 | 项目定义 | 查询类 | BAPI_BUS2001_GET_KEY_FROM_GUID | 从 GUID 获取键值 | 
| 7 | 项目定义 | 查询类 | BAPI_BUS2001_GET_STATUS | 读取BUS2001状态 (项目定义) | 
*&---------------------------------------------------------------------*
*& Report ZLGZBAPI_BUS2001_GET_STATUS
*&---------------------------------------------------------------------*
*&
*&---------------------------------------------------------------------*
REPORT ZLGZBAPI_BUS2001_GET_STATUS.
DATA:
ld_return	 TYPE BAPIRETURN1 ,
ld_internalitemnumber	 TYPE BAPI_PRPS_KEY-INTERNALITEMNUMBER ,
ld_externalitemnumber	 TYPE BAPI_PRPS_KEY-EXTERNALITEMNUMBER .
ld_externalitemnumber = 'LGZXS00212'.
ld_internalitemnumber = ''.
CALL FUNCTION 'BAPI_PS_INITIALIZATION'.
CALL FUNCTION 'BAPI_PROJECT_EXISTENCECHECK'
  EXPORTING
    internalitemnumber =         ld_internalitemnumber
    externalitemnumber =         ld_externalitemnumber
  IMPORTING
    return =                     ld_return
    .  "  BAPI_PROJECT_EXISTENCECHECK
IF SY-SUBRC EQ 0.
  IF ld_return is INITIAL.
    WRITE:/ '存在该WBS,可以获取该WBS的状态了:'.
  ENDIF.
ENDIF.
"第一步:定义变量
DATA:
ld_project_definition	 TYPE BAPIPR-PROJECT_DEFINITION ,"项目定义输入条件
it_e_system_status   TYPE STANDARD TABLE OF BAPI_SYSTEM_STATUS ,"系统状态定义
wa_e_system_status   LIKE LINE OF it_e_system_status,
it_e_user_status   TYPE STANDARD TABLE OF BAPI_USER_STATUS ,"用户状态定义
wa_e_user_status   LIKE LINE OF it_e_user_status.
"第二步:初始化变量
ld_project_definition = 'LGZXS002'.
clear ld_return.
CALL FUNCTION 'BAPI_PS_INITIALIZATION'.
CALL FUNCTION 'BAPI_BUS2001_GET_STATUS'
  EXPORTING
    project_definition =         ld_project_definition
  IMPORTING
    return =                     ld_return
 TABLES
   e_system_status =            it_e_system_status
   e_user_status =              it_e_user_status
    .  "  BAPI_BUS2001_GET_STATUS
IF SY-SUBRC EQ 0.
    LOOP AT it_e_system_status into wa_e_system_status.
      IF wa_e_system_status is not INITIAL.
        WRITE:/ '输出系统状态:',wa_e_system_status-SYSTEM_STATUS.
      ENDIF.
    ENDLOOP.
    LOOP AT it_e_user_status into wa_e_user_status.
      IF wa_e_user_status is not INITIAL.
        WRITE:/ '输出用户状态:',wa_e_user_status-USER_STATUS.
      ENDIF.
    ENDLOOP.
ENDIF.
    
    
    1.2 新增
   
    
    
    1.2.1 BAPI_PROJECTDEF_CREATE旧的不可以增强的新增
   
*根据给出的流水号创建项目
  DATA:ls_stru   TYPE bapi_project_definition,
       lt_return TYPE TABLE OF bapi_meth_message WITH HEADER LINE,
       p_message type char1.
*FS上只标注了项目定义、描述、业务范围、成本控制范围、公司代码、工厂、负责人编号
  PARAMETERS p_char1 TYPE char40."项目定义
  PARAMETERS p_char2 TYPE char40."项目描述
  PARAMETERS p_char3 TYPE PROJ-VBUKR."公司代码
  PARAMETERS p_char4 TYPE PROJ-VKOKR."成本控制范围
  PARAMETERS p_char5 TYPE PROJ-PROFL."项目参数文件
  PARAMETERS p_char6 TYPE PROJ-WERKS."工厂
  PARAMETERS p_char7 TYPE PROJ-PRCTR."利润中心
  ls_stru-project_definition = p_char1.
  ls_stru-description        = p_char2.
  ls_stru-comp_code          = p_char3.
  ls_stru-controlling_area   = p_char4.
  ls_stru-project_profile    = p_char5.
  ls_stru-plant              = p_char6.
  ls_stru-PROFIT_CTR         = p_char7 .
  CALL FUNCTION 'BAPI_PROJECTDEF_CREATE'
    EXPORTING
      project_definition_stru = ls_stru
* IMPORTING
*     RETURN                  =
    TABLES
      e_message_table         = lt_return.
  READ TABLE lt_return WITH KEY message_type = 'E'.
  IF sy-subrc EQ 0.
    p_message = 'E'.
    MESSAGE '创建失败' TYPE 'S'.
  ELSE.
    p_message = 'S'.
    CALL FUNCTION 'BAPI_TRANSACTION_COMMIT'
      EXPORTING
        wait = 'X'.
    MESSAGE '创建成功' TYPE 'S'.
  ENDIF.
    
    
    1.2.2 BAPI_BUS2001_CREATE项目定义新增,可扩展字段
   
*&---------------------------------------------------------------------*
*& Report ZLGZBAPI_BUS2001_CREATE
*&---------------------------------------------------------------------*
*&
*&---------------------------------------------------------------------*
REPORT zlgzbapi_bus2001_create.
DATA :is_proj TYPE proj.
"第一步,创建变量
  DATA:ls_return      TYPE bapi_meth_message,
       lt_stru_proj_define TYPE TABLE OF bapi_bus2001_new,
       wa_stru_proj_define TYPE  bapi_bus2001_new,
       lt_message TYPE TABLE OF bapiret2,
       wa_message TYPE  bapiret2.
*FS上只标注了项目定义、描述、业务范围、成本控制范围、公司代码、工厂、负责人编号
  "第二步,画参数
  "MOVE-CORRESPONDING ld_e_project_definition TO wa_stru_proj_define.
  PARAMETERS p_char1 TYPE char40 ."项目定义
  PARAMETERS p_char2 TYPE char40."项目描述
  PARAMETERS p_char3 TYPE proj-vbukr DEFAULT '6888'."公司代码
  PARAMETERS p_char4 TYPE proj-vkokr DEFAULT '6888'."成本控制范围
  PARAMETERS p_char5 TYPE proj-profl DEFAULT 'ZPS8802'."项目参数文件
  PARAMETERS p_char6 TYPE bapi_bus2001_new-plant DEFAULT '8810'."工厂
  PARAMETERS p_char7 TYPE bapi_bus2001_new-profit_ctr DEFAULT 'P6888001'."利润中心
  PARAMETERS p_char8 TYPE bapi_bus2001_new-start  DEFAULT '20210208'."开始日期
  PARAMETERS p_char9 TYPE bapi_bus2001_new-finish  DEFAULT '20210828'."结束日期
  wa_stru_proj_define-project_definition = p_char1.
  wa_stru_proj_define-description        = p_char2.
  wa_stru_proj_define-company_code       = p_char3.
  wa_stru_proj_define-controlling_area   = p_char4.
  wa_stru_proj_define-project_profile    = p_char5.
  wa_stru_proj_define-plant              = p_char6.
  wa_stru_proj_define-profit_ctr         = p_char7 .
  wa_stru_proj_define-start              = p_char8 .
  wa_stru_proj_define-finish             = p_char9 .
  "wa_stru_proj_define-time_unit          = ''.
  "第三步,调用创建
  CALL FUNCTION 'BAPI_PS_INITIALIZATION'.
  CALL FUNCTION 'BAPI_BUS2001_CREATE'
    EXPORTING
      i_project_definition       = wa_stru_proj_define
   TABLES
     et_return                  = lt_message
*     EXTENSIONIN                =
*     EXTENSIONOUT               =
            .
  "第四步,做预提交,判断消息是否有A或者E的,表示是异常
LOOP AT lt_message INTO wa_message WHERE type CA 'AE'.
    MESSAGE ID wa_message-id TYPE wa_message-type NUMBER wa_message-number
        INTO wa_message-message
        WITH wa_message-message_v1 wa_message-message_v2
             wa_message-message_v3 wa_message-message_v4.
  ENDLOOP.
"如果loop循环中遍历到A或者E的消息,则subrc是0,执行函数,重新初始化,然后下面check后的subrc,就自动退出主程序了
IF sy-subrc EQ 0.
    CALL FUNCTION 'PS_FLAG_INIT_GLOBAL_FLAGS'.
    CALL FUNCTION 'PS_FLAG_SET_GLOBAL_FLAGS'
      EXPORTING
        i_precommit_ok = 'Y'.
  ENDIF.
"如果subrc是非0,表示未检查到loop循环有A或者E的消息,则执行下面函数来做预提交
 CHECK sy-subrc NE 0.
  CALL FUNCTION 'BAPI_PS_PRECOMMIT'
    TABLES
      et_return = lt_message.
  "第五步,正式提交
  LOOP AT lt_message INTO wa_message WHERE type CA 'AE'.
    MESSAGE ID wa_message-id TYPE wa_message-type NUMBER wa_message-number
        INTO wa_message-message
        WITH wa_message-message_v1 wa_message-message_v2
             wa_message-message_v3 wa_message-message_v4.
  ENDLOOP.
"同理,如果预提交后,有A或者E的消息则做回滚,否则做正式提交
  IF sy-subrc EQ 0.
    CALL FUNCTION 'BAPI_TRANSACTION_ROLLBACK'
      IMPORTING
        return = lt_message.
    CALL FUNCTION 'PS_FLAG_INIT_GLOBAL_FLAGS'.
    CALL FUNCTION 'PS_FLAG_SET_GLOBAL_FLAGS'
      EXPORTING
        i_precommit_ok = 'Y'.
  ELSE.
    CALL FUNCTION 'BAPI_TRANSACTION_COMMIT'
      EXPORTING
        wait   = 'X'
      IMPORTING
        return = wa_message.
*   项目定义创建成功
  ENDIF.
    
    
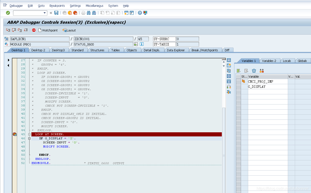
    1.2.3 项目定义屏幕增强CMOD,添加历史项目编号和历史项目名称
   
1.结构增强,在CI_PROJ
     
   
2.查找增强,工具或者小程序
     
   
3.定义全局变量,为了方便跟CNCI_PROJ_EXP和CNCI_PROJ_IMP进行交互
     
   
4.定义屏幕
     
   
     
   
定义两个字段
     
   
     
   
    在显示之前,要和项目定义的修改按钮保持同步,如果项目可以修改,那么这两个字段才可以维护
    
     
   
     
   
5.传递输入信息到变量中。
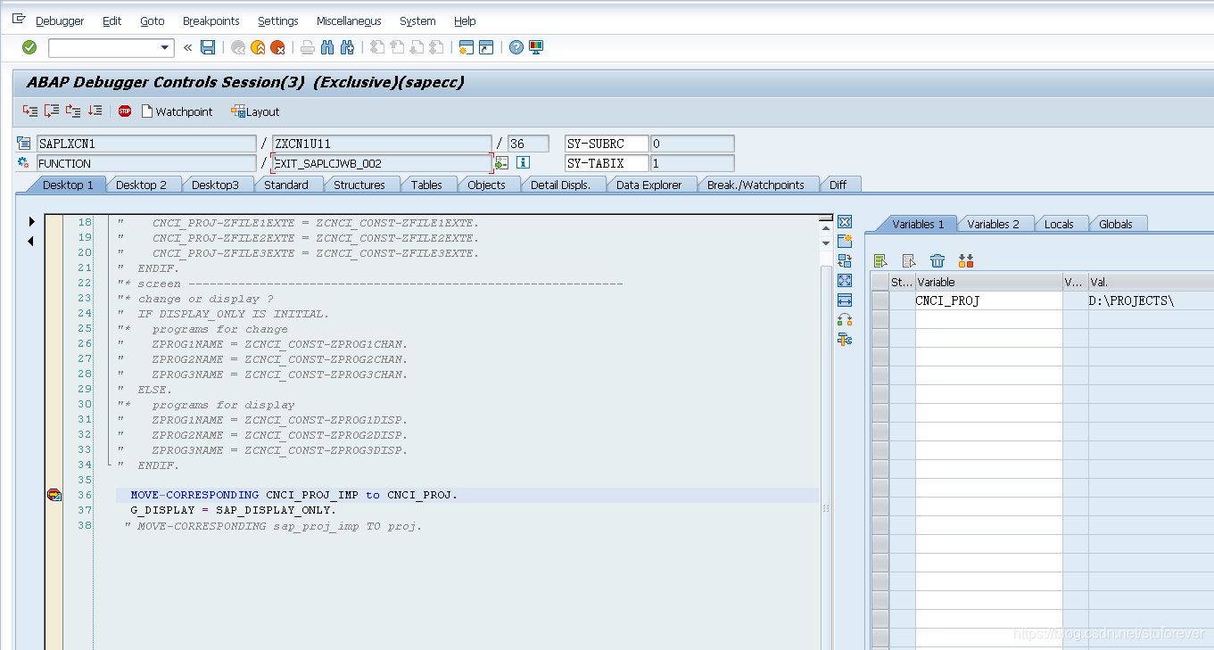
    此处发现,EXIT_SAPLCJWB_002有3个输入变量,分别为proj、CNCI_PROJ_IMP和SAP_DISPLAY_ONLY
    
    其中proj是把整个项目信息都可以搞过来,如果咱们只处理增强信息的话,完全可以用CNCI_PROJ_IMP变量。
    
    SAP_DISPLAY_ONLY代表的时当前项目总的状态,可修改还是只读。
    
     
   
那么我们改程序,把输入的扩展字段信息放到CNCI_PROJ中,同时把是否只读的状态放到G_DISPLAY中
     
   
    6.更新变量到输出
    
    此处发现,EXIT_SAPLCJWB_003有2个输出变量,分别为CNCI_PROJ_EXP和FLG_CLR_OK_CODE_EXP(屏幕的操作对象)
    
     
   
    把更新后的CNCI_PROJ结果传递回CNCI_PROJ_EXP,用来保存使用。
    
     
   
7~~~~~~设置几个断点,看一下整个添加结构的调用过程:
    
     刚进入客户增强屏幕时,断到EXIT_SAPLCJWB_002,读取数据库的数据到屏幕
    
    
    
    
    
     继续执行,断到屏幕显示前
    
    
     
   
    
     已经读取到了
    
    
     
   
    
     更改字段信息后回车,断在了EXIT_SAPLCJWB_003,将信息更新,类似于保存,但不保存
    
   
     
   
    
     同时回车为了显示肯定也断在EXIT_SAPLCJWB_002
    
   
     
   
    
     保存时断在EXIT_SAPLCJWB_003,执行新数据更新数据库
    
   
     
   
    
    
    1.2.4 BAPI增强添加历史项目编号和历史项目名称
   
    如果需要添加扩展字段,首先要找到扩展结构,项目定义的扩展结构是BAPI_TE_PROJECT_DEFINITION,一般可以通过函数找到
    
     
   
     
   
     
   
比原先代码多的部分,贴出来
*&---------------------------------------------------------------------*
*& Report  ZLGZBAPI_BUS2001_CREATE
*&
*&---------------------------------------------------------------------*
*&
*&
*&---------------------------------------------------------------------*
REPORT  ZLGZBAPI_BUS2001_CREATE.
DATA :is_proj TYPE proj.
"第一步,创建变量
  DATA:
        "输入参数,项目定义
       lt_stru_proj_define TYPE TABLE OF bapi_bus2001_new,
       wa_stru_proj_define TYPE  bapi_bus2001_new,
        "输入参数,扩展容器
        lt_EXTENSIONIN type STANDARD TABLE OF BAPIPAREX,
        wa_EXTENSIONIN type BAPIPAREX,
        "输入参数,扩展字段
        wa_BAPI_TE_PROJECT_DEFINITION type BAPI_TE_PROJECT_DEFINITION,"这是多出来的,要定义扩充的结构
        "返回参数
       ls_return      TYPE bapi_meth_message,
       it_BAPIRET2 TYPE TABLE OF bapiret2,
       wa_bapiret2 TYPE  bapiret2.
*FS上只标注了项目定义、描述、业务范围、成本控制范围、公司代码、工厂、负责人编号
  "第二步,画参数
  "MOVE-CORRESPONDING ld_e_project_definition TO wa_stru_proj_define.
  PARAMETERS p_char1 TYPE char40 ."项目定义
  PARAMETERS p_char2 TYPE char40."项目描述
  PARAMETERS p_char3 TYPE proj-vbukr DEFAULT '1000'."公司代码
  PARAMETERS p_char4 TYPE proj-vkokr DEFAULT '1000'."成本控制范围
  PARAMETERS p_char5 TYPE proj-profl DEFAULT '2000'."项目参数文件
  PARAMETERS p_char6 TYPE bapi_bus2001_new-plant DEFAULT '1300'."工厂
  PARAMETERS p_char7 TYPE bapi_bus2001_new-profit_ctr DEFAULT '1300'."利润中心
  PARAMETERS p_char8 TYPE bapi_bus2001_new-start  DEFAULT '20210208'."开始日期
  PARAMETERS p_char9 TYPE bapi_bus2001_new-finish  DEFAULT '20210828'."结束日期
  PARAMETERS p_char10 TYPE BAPI_TE_PROJECT_DEFINITION-ZPSPNR  DEFAULT '12345'."历史项目编号,这是多出来的
  PARAMETERS p_char11 TYPE BAPI_TE_PROJECT_DEFINITION-ZPSPNR1  DEFAULT '上山打老虎'."历史项目名称,这是多出来的
  wa_stru_proj_define-project_definition = p_char1.
  wa_stru_proj_define-description        = p_char2.
  wa_stru_proj_define-company_code       = p_char3.
  wa_stru_proj_define-controlling_area   = p_char4.
  wa_stru_proj_define-project_profile    = p_char5.
  wa_stru_proj_define-plant              = p_char6.
  wa_stru_proj_define-profit_ctr         = p_char7 .
  wa_stru_proj_define-start              = p_char8 .
  wa_stru_proj_define-finish             = p_char9 .
  wa_BAPI_TE_PROJECT_DEFINITION-PROJECT_DEFINITION     = p_char1. "这是多出来的,要赋值项目定义
  wa_BAPI_TE_PROJECT_DEFINITION-ZPSPNR                 = p_char10 ."这是多出来的,要赋值历史项目编号
  wa_BAPI_TE_PROJECT_DEFINITION-ZPSPNR1                 = p_char11 ."这是多出来的,要赋值历史项目名称
  "wa_stru_proj_define-time_unit          = ''.
  CLEAR: wa_EXTENSIONIN.
  wa_EXTENSIONIN-structure = 'BAPI_TE_PROJECT_DEFINITION'."这是多出来的,要把存储扩展信息的结构放到wa_EXTENSIONIN的structure
  wa_EXTENSIONIN-valuepart1 = wa_BAPI_TE_PROJECT_DEFINITION."这是多出来的,要把存储扩展信息全放到wa_EXTENSIONIN的valuepart1
  APPEND wa_EXTENSIONIN to lt_EXTENSIONIN.
  "第三步,调用创建
  CALL FUNCTION 'BAPI_PS_INITIALIZATION'.
  CALL FUNCTION 'BAPI_BUS2001_CREATE'
    EXPORTING
      i_project_definition       = wa_stru_proj_define
   TABLES
     et_return                  = it_BAPIRET2
     EXTENSIONIN                = lt_EXTENSIONIN
*     EXTENSIONOUT               =
            .
"第四步:判断是否有错误消息
LOOP AT it_BAPIRET2 INTO wa_bapiret2 WHERE type CA 'AE'.
    MESSAGE ID wa_bapiret2-id TYPE wa_bapiret2-type NUMBER wa_bapiret2-number
        INTO wa_bapiret2-message
        WITH wa_bapiret2-message_v1 wa_bapiret2-message_v2
             wa_bapiret2-message_v3 wa_bapiret2-message_v4.
    WRITE:/ '创建时报错:',wa_bapiret2-message.
  ENDLOOP.
"第四步:如果有错误消息则退出
  IF sy-subrc EQ 0.
    CALL FUNCTION 'PS_FLAG_INIT_GLOBAL_FLAGS'.
    CALL FUNCTION 'PS_FLAG_SET_GLOBAL_FLAGS'
      EXPORTING
        i_precommit_ok = 'Y'.
  ENDIF.
  CHECK sy-subrc NE 0.
"第四步:没有错误消息则执行预提交
  CALL FUNCTION 'BAPI_PS_PRECOMMIT'
    TABLES
      et_return = it_BAPIRET2.
  LOOP AT it_BAPIRET2 INTO wa_bapiret2 WHERE type CA 'AE'.
    MESSAGE ID wa_bapiret2-id TYPE wa_bapiret2-type NUMBER wa_bapiret2-number
        INTO wa_bapiret2-message
        WITH wa_bapiret2-message_v1 wa_bapiret2-message_v2
             wa_bapiret2-message_v3 wa_bapiret2-message_v4.
    WRITE:/ '预提交时报错:',wa_bapiret2-message.
  ENDLOOP.
"第五步:预提交有错误消息则执行回滚
  IF sy-subrc EQ 0.
    CALL FUNCTION 'BAPI_TRANSACTION_ROLLBACK'
      IMPORTING
        return = it_BAPIRET2.
    CALL FUNCTION 'PS_FLAG_INIT_GLOBAL_FLAGS'.
    CALL FUNCTION 'PS_FLAG_SET_GLOBAL_FLAGS'
      EXPORTING
        i_precommit_ok = 'Y'.
  ELSE.
"第五步:预提交无错误消息则执行正式提交
    CALL FUNCTION 'BAPI_TRANSACTION_COMMIT'
      EXPORTING
        wait   = 'X'
      IMPORTING
        return = wa_BAPIRET2.
    WRITE:/ '带增强字段的项目定义创建成功:',wa_bapiret2-message.
*   WBS元素创建成功
  ENDIF.
    
    
    1.3 修改
   
    
    
    1.4 删除
   
    
    
    2 WBS
   
| 序号 | 业务分类 | 作用类别 | 名 | 主要作用 | 
|---|---|---|---|---|
| 1 | WBS | 查询类 | BAPI_PROJECT_EXISTENCECHECK | 判断WBS是否存在 | 
| 2 | WBS | 查询类 | BAPI_PROJECT_GETINFO | 根据项目定义,查询WBS 要素的详细数据 | 
| 3 | WBS | 查询类 | BAPI_BUS2054_GETDATA | WBS 要素的详细数据,可读取到增强字段 | 
| 4 | WBS | 查询类 | BAPI_BUS2054_GET_STATUS | 读取 BUS2054 状态 (工作分解结构) | 
| 6 | WBS | 创建类 | BAPI_BUS2054_CREATE_MULTI | 只创建WBS,可维护增强字段 | 
| 7 | WBS | 创建类 | BAPI_PROJECT_SAVEREPLICA | 复制工作分解结构 (ALE),可增强 | 
| 8 | WBS | 修改类 | BAPI_BUS2054_SET_STATUS | 设置/重置 BUS2054 状态 (工作分解结构) | 
| 9 | WBS | 修改类 | BAPI_BUS2054_CHANGE_MULTI | 使用 BAPI 更改 WBS 要素 | 
| 10 | WBS | 删除类 | BAPI_BUS2054_DELETE_MULTI | 使用 BAPI 删除 WBS 要素 | 
| 11 | WBS | 创建类 | BAPI_PROJECT_MAINTAIN | 项目定义、WBS、网络和活动一起创建,修改,删除,老版本的用法 | 
    
    
    2.1 查询
   
    
    
    2.1.1BAPI_PROJECT_EXISTENCECHECK判断是否存在,并查询BAPI_PROJECT_GETINFO
   
*&---------------------------------------------------------------------*
*& Report ZLGZBAPI_PROJECT01
*&---------------------------------------------------------------------*
*&
*&---------------------------------------------------------------------*
REPORT ZLGZBAPI_PROJECT01.
data: iv_project type BAPIPR-PROJECT_DEFINITION.
data: lt_wbs_element_table TYPE TABLE of BAPI_WBS_ELEMENT_EXP,
      lt_wbs_hierarchie_table TYPE table of BAPI_WBS_HIERARCHIE,
      lt_act_table  TYPE table of  BAPI_NETWORK_ACTIVITY_EXP.
"iv_project = 'LGZXS002'.
PARAMETERS p_p7 TYPE proj-PSPID .
iv_project = p_p7.
CALL FUNCTION 'BAPI_PROJECT_GETINFO'
      EXPORTING
        project_definition     = iv_project
        with_activities        = 'X'
      TABLES
        e_wbs_element_table    = lt_wbs_element_table
        e_wbs_hierarchie_table = lt_wbs_hierarchie_table
        e_activity_table       = lt_act_table.
*调用alv,根据项目定义返回WBS元素
CALL FUNCTION 'REUSE_ALV_GRID_DISPLAY_LVC'
 EXPORTING
*   I_INTERFACE_CHECK                 = ' '
*   I_BYPASSING_BUFFER                =
*   I_BUFFER_ACTIVE                   =
*   I_CALLBACK_PROGRAM                = ' '
*   I_CALLBACK_PF_STATUS_SET          = ' '
*   I_CALLBACK_USER_COMMAND           = ' '
*   I_CALLBACK_TOP_OF_PAGE            = ' '
*   I_CALLBACK_HTML_TOP_OF_PAGE       = ' '
*   I_CALLBACK_HTML_END_OF_LIST       = ' '
   I_STRUCTURE_NAME                  = 'BAPI_WBS_ELEMENT_EXP'
*   I_BACKGROUND_ID                   = ' '
*   I_GRID_TITLE                      =
*   I_GRID_SETTINGS                   =
*   IS_LAYOUT_LVC                     =
*   IT_FIELDCAT_LVC                   =
*   IT_EXCLUDING                      =
*   IT_SPECIAL_GROUPS_LVC             =
*   IT_SORT_LVC                       =
*   IT_FILTER_LVC                     =
*   IT_HYPERLINK                      =
*   IS_SEL_HIDE                       =
*   I_DEFAULT                         = 'X'
*   I_SAVE                            = ' '
*   IS_VARIANT                        =
*   IT_EVENTS                         =
*   IT_EVENT_EXIT                     =
*   IS_PRINT_LVC                      =
*   IS_REPREP_ID_LVC                  =
*   I_SCREEN_START_COLUMN             = 0
*   I_SCREEN_START_LINE               = 0
*   I_SCREEN_END_COLUMN               = 0
*   I_SCREEN_END_LINE                 = 0
*   I_HTML_HEIGHT_TOP                 =
*   I_HTML_HEIGHT_END                 =
*   IT_ALV_GRAPHICS                   =
*   IT_EXCEPT_QINFO_LVC               =
*   IR_SALV_FULLSCREEN_ADAPTER        =
* IMPORTING
*   E_EXIT_CAUSED_BY_CALLER           =
*   ES_EXIT_CAUSED_BY_USER            =
  TABLES
    t_outtab                          = lt_wbs_element_table
* EXCEPTIONS
*   PROGRAM_ERROR                     = 1
*   OTHERS                            = 2
          .
IF sy-subrc <> 0.
* Implement suitable error handling here
ENDIF.
*调用alv,根据项目定义返回WBS元素的上下左右元素
CALL FUNCTION 'REUSE_ALV_GRID_DISPLAY_LVC'
 EXPORTING
*   I_INTERFACE_CHECK                 = ' '
*   I_BYPASSING_BUFFER                =
*   I_BUFFER_ACTIVE                   =
*   I_CALLBACK_PROGRAM                = ' '
*   I_CALLBACK_PF_STATUS_SET          = ' '
*   I_CALLBACK_USER_COMMAND           = ' '
*   I_CALLBACK_TOP_OF_PAGE            = ' '
*   I_CALLBACK_HTML_TOP_OF_PAGE       = ' '
*   I_CALLBACK_HTML_END_OF_LIST       = ' '
   I_STRUCTURE_NAME                  = 'BAPI_WBS_HIERARCHIE'
*   I_BACKGROUND_ID                   = ' '
*   I_GRID_TITLE                      =
*   I_GRID_SETTINGS                   =
*   IS_LAYOUT_LVC                     =
*   IT_FIELDCAT_LVC                   =
*   IT_EXCLUDING                      =
*   IT_SPECIAL_GROUPS_LVC             =
*   IT_SORT_LVC                       =
*   IT_FILTER_LVC                     =
*   IT_HYPERLINK                      =
*   IS_SEL_HIDE                       =
*   I_DEFAULT                         = 'X'
*   I_SAVE                            = ' '
*   IS_VARIANT                        =
*   IT_EVENTS                         =
*   IT_EVENT_EXIT                     =
*   IS_PRINT_LVC                      =
*   IS_REPREP_ID_LVC                  =
*   I_SCREEN_START_COLUMN             = 0
*   I_SCREEN_START_LINE               = 0
*   I_SCREEN_END_COLUMN               = 0
*   I_SCREEN_END_LINE                 = 0
*   I_HTML_HEIGHT_TOP                 =
*   I_HTML_HEIGHT_END                 =
*   IT_ALV_GRAPHICS                   =
*   IT_EXCEPT_QINFO_LVC               =
*   IR_SALV_FULLSCREEN_ADAPTER        =
* IMPORTING
*   E_EXIT_CAUSED_BY_CALLER           =
*   ES_EXIT_CAUSED_BY_USER            =
  TABLES
    t_outtab                          = lt_wbs_hierarchie_table
* EXCEPTIONS
*   PROGRAM_ERROR                     = 1
*   OTHERS                            = 2
          .
IF sy-subrc <> 0.
* Implement suitable error handling here
ENDIF.
    
    
    2.1.2 BAPI_BUS2054_GETDATA根据输入的WBS号查询WBS详情
   
    输入和输出,输入是项目定义(可选)和WBS列表(可选),输出是wbs列表详细信息
    
     
   
*&---------------------------------------------------------------------*
*& Report ZLGZBAPI_BUS2054_GETDATA
*&---------------------------------------------------------------------*
*&
*&---------------------------------------------------------------------*
REPORT ZLGZBAPI_BUS2054_GETDATA.
"第一步,定义变量
"输出和输入
DATA:
wa_e_project_wbs   TYPE BAPI_BUS2054_DETAIL ,
lt_e_project_wbs   TYPE STANDARD TABLE OF BAPI_BUS2054_DETAIL ,
"输入参数,项目定义
ld_i_project_definition	 TYPE BAPI_BUS2054_DETAIL-PROJECT_DEFINITION ,
"输入参数,WBS信息
wa_i_project_wbs type BAPI_WBS_LIST,
lt_i_project_wbs type STANDARD TABLE OF BAPI_WBS_LIST,
"语言
ld_i_language	 TYPE BAPI_BUS2054_DETAIL-LANGU_ISO ,
"最大展示行
ld_i_num type BAPIF4A-MAX_ROWS,
"返回变量
it_et_return   TYPE STANDARD TABLE OF BAPIRET2 ,
wa_et_return   LIKE LINE OF it_et_return,
"扩展的输入变量,扩展字段使用
it_extensionin   TYPE STANDARD TABLE OF BAPIPAREX ,
wa_extensionin   LIKE LINE OF it_extensionin,
"扩展的输出变量,扩展字段使用
it_extensionout	 TYPE STANDARD TABLE OF BAPIPAREX ,
wa_extensionout	 LIKE LINE OF it_extensionout.
"第二步,赋值
"如果仅指定项目定义,那么展示的WBS详细信息就是项目定义下的所有WBS
ld_i_project_definition = 'LGZXS002'.
"populate fields of struture and append to itab
append wa_et_return to it_et_return.
ld_i_language = 'ZH'.
"如果指定了具体的WBS,那么展示的是具体的WBS信息
wa_i_project_wbs-WBS_ELEMENT = 'LGZXS00212'.
APPEND wa_i_project_wbs to lt_i_project_wbs.
ld_i_num = 100.
"populate fields of struture and append to itab
append wa_extensionin to it_extensionin.
"populate fields of struture and append to itab
append wa_extensionout to it_extensionout.
.
"第三步,调用函数及lvc展示
CALL FUNCTION 'BAPI_BUS2054_GETDATA'
 EXPORTING
*   I_PROJECT_DEFINITION       = ld_i_project_definition
   I_LANGUAGE                 = ld_i_language
   I_MAX_ROWS                 = ld_i_num
 TABLES
   IT_WBS_ELEMENT             =  lt_i_project_wbs
   ET_WBS_ELEMENT             = lt_e_project_wbs
   ET_RETURN                  = it_et_return
*   EXTENSIONIN                =
*   EXTENSIONOUT               =
          .
IF SY-SUBRC EQ 0.
  CALL FUNCTION 'REUSE_ALV_GRID_DISPLAY_LVC'
 EXPORTING
*   I_INTERFACE_CHECK                 = ' '
*   I_BYPASSING_BUFFER                =
*   I_BUFFER_ACTIVE                   =
*   I_CALLBACK_PROGRAM                = ' '
*   I_CALLBACK_PF_STATUS_SET          = ' '
*   I_CALLBACK_USER_COMMAND           = ' '
*   I_CALLBACK_TOP_OF_PAGE            = ' '
*   I_CALLBACK_HTML_TOP_OF_PAGE       = ' '
*   I_CALLBACK_HTML_END_OF_LIST       = ' '
   I_STRUCTURE_NAME                  = 'BAPI_BUS2054_DETAIL'
*   I_BACKGROUND_ID                   = ' '
*   I_GRID_TITLE                      =
*   I_GRID_SETTINGS                   =
*   IS_LAYOUT_LVC                     =
*   IT_FIELDCAT_LVC                   =
*   IT_EXCLUDING                      =
*   IT_SPECIAL_GROUPS_LVC             =
*   IT_SORT_LVC                       =
*   IT_FILTER_LVC                     =
*   IT_HYPERLINK                      =
*   IS_SEL_HIDE                       =
*   I_DEFAULT                         = 'X'
*   I_SAVE                            = ' '
*   IS_VARIANT                        =
*   IT_EVENTS                         =
*   IT_EVENT_EXIT                     =
*   IS_PRINT_LVC                      =
*   IS_REPREP_ID_LVC                  =
*   I_SCREEN_START_COLUMN             = 0
*   I_SCREEN_START_LINE               = 0
*   I_SCREEN_END_COLUMN               = 0
*   I_SCREEN_END_LINE                 = 0
*   I_HTML_HEIGHT_TOP                 =
*   I_HTML_HEIGHT_END                 =
*   IT_ALV_GRAPHICS                   =
*   IT_EXCEPT_QINFO_LVC               =
*   IR_SALV_FULLSCREEN_ADAPTER        =
* IMPORTING
*   E_EXIT_CAUSED_BY_CALLER           =
*   ES_EXIT_CAUSED_BY_USER            =
  TABLES
    t_outtab                          = lt_e_project_wbs
* EXCEPTIONS
*   PROGRAM_ERROR                     = 1
*   OTHERS                            = 2
          .
IF sy-subrc <> 0.
* Implement suitable error handling here
ENDIF.
ENDIF.
    
    
    2.1.3 BAPI_BUS2054_GET_STATUS 获取WBS状态
   
    输入参数是WBS列表(必输)
    
    输出参数是系统状态、用户状态以及错误消息(可选)
   
*&---------------------------------------------------------------------*
*& Report ZLGZBAPI_BUS2054_GET_STATUS
*&---------------------------------------------------------------------*
*&
*&---------------------------------------------------------------------*
REPORT ZLGZBAPI_BUS2054_GET_STATUS.
"第一步:定义变量
DATA:
lt_project_wbs TYPE STANDARD TABLE OF BAPI_WBS_ELEMENTS ,"WBS列表
wa_project_wbs like line of lt_project_wbs,
it_e_system_status   TYPE STANDARD TABLE OF BAPI_WBS_SYSTEM_STATUS ,"系统状态定义
wa_e_system_status   LIKE LINE OF it_e_system_status,
it_e_user_status   TYPE STANDARD TABLE OF BAPI_WBS_USER_STATUS ,"用户状态定义
wa_e_user_status   LIKE LINE OF it_e_user_status,
ld_return type BAPIRETURN1,"定义返回变量
it_BAPI_STATUS_RESULT type STANDARD TABLE OF BAPI_STATUS_RESULT."设置/重置状态错误消息内表,如果报错该内表会有值
"第二步:初始化变量
wa_project_wbs-WBS_ELEMENT = 'LGZXS00212'.
APPEND wa_project_wbs to lt_project_wbs.
clear ld_return.
CALL FUNCTION 'BAPI_PS_INITIALIZATION'.
CALL FUNCTION 'BAPI_BUS2054_GET_STATUS'
 IMPORTING
   RETURN                = ld_return
  TABLES
    i_wbs_elements        = lt_project_wbs
    E_SYSTEM_STATUS       = it_e_system_status
    E_USER_STATUS         = it_e_user_status
   E_RESULT              = it_BAPI_STATUS_RESULT
          .
IF SY-SUBRC EQ 0.
    LOOP AT it_e_system_status into wa_e_system_status.
      IF wa_e_system_status is not INITIAL.
        WRITE:/ '输出系统状态:',wa_e_system_status-SYSTEM_STATUS.
      ENDIF.
    ENDLOOP.
    LOOP AT it_e_user_status into wa_e_user_status.
      IF wa_e_user_status is not INITIAL.
        WRITE:/ '输出用户状态:',wa_e_user_status-USER_STATUS.
      ENDIF.
    ENDLOOP.
ENDIF.
    
    
    2.2 新增
   
    
    
    2.2.1 BAPI_BUS2054_CREATE_MULTI只创建WBS,可维护增强字段
   
输入输出:输入是项目定义(必选)、项目WBS元素、WBS的up和left
     
   
*&---------------------------------------------------------------------*
*& Report ZLGZBAPI_BUS2054_CREATE_MULTI
*&---------------------------------------------------------------------*
*&
*&---------------------------------------------------------------------*
REPORT ZLGZBAPI_BUS2054_CREATE_MULTI.
"第一步:定义变量
data:
ld_PROJECT_DEFINITION type BAPI_BUS2001_NEW-PROJECT_DEFINITION,"项目定义,要挂在哪个项目上
"定义WBS详情
it_BAPI_BUS2054_NEW type STANDARD TABLE OF BAPI_BUS2054_NEW,
wa_BAPI_BUS2054_NEW type BAPI_BUS2054_NEW,
"定义返回参数
it_BAPIRET2 type STANDARD TABLE OF BAPIRET2,
wa_BAPIRET2 type BAPIRET2.
"第二步:赋值
"项目定义
ld_PROJECT_DEFINITION = 'LGZXS002'.
"WBS
    wa_BAPI_BUS2054_NEW-wbs_element                    = 'LGZXS00217'.     "工作分解结构元素 (WBS 元素)
    wa_BAPI_BUS2054_NEW-description                    = '结项'.     "PS: 短描述 (第一行文本)
    wa_BAPI_BUS2054_NEW-responsible_no                 = ''.         "负责人编号
    wa_BAPI_BUS2054_NEW-profit_ctr                     = 'P6888001'.     "利润中心
    wa_BAPI_BUS2054_NEW-proj_type                      = ''.     "项目类型
    wa_BAPI_BUS2054_NEW-WBS_PLANNING_ELEMENT           = 'X'.
    wa_BAPI_BUS2054_NEW-wbs_account_assignment_element = 'X'.     "标志:科目分配元素
    wa_BAPI_BUS2054_NEW-wbs_billing_element            = 'X'.     "标识符: 开票元素
    wa_BAPI_BUS2054_NEW-wbs_left                       = 'LGZXS00215'."左侧WBS
    wa_BAPI_BUS2054_NEW-wbs_up                         = 'LGZXS0021'.  "上级WBS
"    wa_BAPI_BUS2054_NEW-user_field_char20_1            = gs_wbs-usr00.     "业务类别
"    wa_BAPI_BUS2054_NEW-user_field_char20_2            = gs_wbs-usr01.     "CRM 商机编码
 "   wa_BAPI_BUS2054_NEW-user_field_char10_1            = 'X'.              "产品
    wa_BAPI_BUS2054_NEW-statistical                    = ''.     "统计
    wa_BAPI_BUS2054_NEW-wbs_cctr_posted_actual         = ''.     "CCtr 过账
  APPEND wa_BAPI_BUS2054_NEW TO it_BAPI_BUS2054_NEW.
"第三步:调用函数
  CALL FUNCTION 'BAPI_PS_INITIALIZATION'.
  CALL FUNCTION 'BAPI_BUS2054_CREATE_MULTI'
    EXPORTING
      i_project_definition       = ld_PROJECT_DEFINITION
    tables
      it_wbs_element             = it_BAPI_BUS2054_NEW
     ET_RETURN                  = it_BAPIRET2
*     EXTENSIONIN                =
*     EXTENSIONOUT               =
.
"第四步:判断是否有错误消息
LOOP AT it_BAPIRET2 INTO wa_bapiret2 WHERE type CA 'AE'.
    MESSAGE ID wa_bapiret2-id TYPE wa_bapiret2-type NUMBER wa_bapiret2-number
        INTO wa_bapiret2-message
        WITH wa_bapiret2-message_v1 wa_bapiret2-message_v2
             wa_bapiret2-message_v3 wa_bapiret2-message_v4.
    WRITE:/ '创建时报错:',wa_bapiret2-message.
  ENDLOOP.
"第四步:如果有错误消息则退出
  IF sy-subrc EQ 0.
    CALL FUNCTION 'PS_FLAG_INIT_GLOBAL_FLAGS'.
    CALL FUNCTION 'PS_FLAG_SET_GLOBAL_FLAGS'
      EXPORTING
        i_precommit_ok = 'Y'.
  ENDIF.
  CHECK sy-subrc NE 0.
  
"第四步:没有错误消息则执行预提交
  CALL FUNCTION 'BAPI_PS_PRECOMMIT'
    TABLES
      et_return = it_BAPIRET2.
  LOOP AT it_BAPIRET2 INTO wa_bapiret2 WHERE type CA 'AE'.
    MESSAGE ID wa_bapiret2-id TYPE wa_bapiret2-type NUMBER wa_bapiret2-number
        INTO wa_bapiret2-message
        WITH wa_bapiret2-message_v1 wa_bapiret2-message_v2
             wa_bapiret2-message_v3 wa_bapiret2-message_v4.
    WRITE:/ '预提交时报错:',wa_bapiret2-message.
  ENDLOOP.
"第五步:预提交有错误消息则执行回滚
  IF sy-subrc EQ 0.
    CALL FUNCTION 'BAPI_TRANSACTION_ROLLBACK'
      IMPORTING
        return = it_BAPIRET2.
    CALL FUNCTION 'PS_FLAG_INIT_GLOBAL_FLAGS'.
    CALL FUNCTION 'PS_FLAG_SET_GLOBAL_FLAGS'
      EXPORTING
        i_precommit_ok = 'Y'.
  ELSE.
"第五步:预提交无错误消息则执行正式提交
    CALL FUNCTION 'BAPI_TRANSACTION_COMMIT'
      EXPORTING
        wait   = 'X'
      IMPORTING
        return = wa_BAPIRET2.
    WRITE:/ 'WBS创建成功:',wa_bapiret2-message.
*   WBS元素创建成功
  ENDIF.
    
    
    2.1.5 BAPI_PROJECT_SAVEREPLICA |复制工作分解结构 (ALE),可增强
   
先略过
    
    
    2.3 修改
   
    
    
    2.3.1 BAPI_BUS2054_SET_STATUS |设置/重置 BUS2054 状态 (工作分解结构)|
   
    输入输出:
    
    输入是系统状态列表(可选)和用户状态列表(可选),
    
    输出是设置是否成功
   
    
    
    2.3.2 BAPI_BUS2054_CHANGE_MULTI |使用 BAPI 更改 WBS 要素|
   
    输入:项目定义(必选)、WBS内容(要修改的)、修改标识(要修改的)
    
     
   
*&---------------------------------------------------------------------*
*& Report ZLGZBAPI_BUS2054_CHANGE_MULTI
*&---------------------------------------------------------------------*
*&
*&---------------------------------------------------------------------*
REPORT ZLGZBAPI_BUS2054_CHANGE_MULTI.
"第一步,定义更改变量
data:
"项目定义
ld_i_project_definition type BAPI_BUS2001_NEW-PROJECT_DEFINITION,
"要更新的WBS信息
wa_e_project_wbs_chg   TYPE BAPI_BUS2054_CHG ,
lt_e_project_wbs_chg   TYPE STANDARD TABLE OF BAPI_BUS2054_CHG ,
"要更新那些WBS字段
wa_e_project_wbs_upd   TYPE BAPI_BUS2054_UPD ,
lt_e_project_wbs_upd   TYPE STANDARD TABLE OF BAPI_BUS2054_UPD,
"定义返回参数
it_BAPIRET2 type STANDARD TABLE OF BAPIRET2,
wa_BAPIRET2 type BAPIRET2.
"第二步,赋值
  ld_i_project_definition = 'LGZXS002'.
  "MOVE-CORRESPONDING  wa_e_project_wbs to wa_e_project_wbs_chg."通过查询的WBS拷贝变量
  wa_e_project_wbs_chg-WBS_ELEMENT = 'LGZXS00217'.
  wa_e_project_wbs_chg-DESCRIPTION ='完工结项1'."更改描述
  "设置更新标志
  wa_e_project_wbs_upd-WBS_ELEMENT = wa_e_project_wbs_chg-WBS_ELEMENT.
  wa_e_project_wbs_upd-DESCRIPTION = 'X'.
  APPEND wa_e_project_wbs_chg to lt_e_project_wbs_chg.
  APPEND wa_e_project_wbs_upd to lt_e_project_wbs_upd.
"第三步,调用
CALL FUNCTION 'BAPI_PS_INITIALIZATION'.
CALL FUNCTION 'BAPI_BUS2054_CHANGE_MULTI'
  EXPORTING
    i_project_definition        = ld_i_project_definition
  tables
    it_wbs_element              = lt_e_project_wbs_chg
    it_update_wbs_element       = lt_e_project_wbs_upd
   ET_RETURN                   = it_BAPIRET2
*   EXTENSIONIN                 =
*   EXTENSIONOUT                =
          .
"第四步:判断是否有错误消息
LOOP AT it_BAPIRET2 INTO wa_bapiret2 WHERE type CA 'AE'.
    MESSAGE ID wa_bapiret2-id TYPE wa_bapiret2-type NUMBER wa_bapiret2-number
        INTO wa_bapiret2-message
        WITH wa_bapiret2-message_v1 wa_bapiret2-message_v2
             wa_bapiret2-message_v3 wa_bapiret2-message_v4.
    WRITE:/ '修改时报错:',wa_bapiret2-message.
  ENDLOOP.
"第四步:如果有错误消息则退出
  IF sy-subrc EQ 0.
    CALL FUNCTION 'PS_FLAG_INIT_GLOBAL_FLAGS'.
    CALL FUNCTION 'PS_FLAG_SET_GLOBAL_FLAGS'
      EXPORTING
        i_precommit_ok = 'Y'.
  ENDIF.
  CHECK sy-subrc NE 0.
"第四步:没有错误消息则执行预提交
  CALL FUNCTION 'BAPI_PS_PRECOMMIT'
    TABLES
      et_return = it_BAPIRET2.
  LOOP AT it_BAPIRET2 INTO wa_bapiret2 WHERE type CA 'AE'.
    MESSAGE ID wa_bapiret2-id TYPE wa_bapiret2-type NUMBER wa_bapiret2-number
        INTO wa_bapiret2-message
        WITH wa_bapiret2-message_v1 wa_bapiret2-message_v2
             wa_bapiret2-message_v3 wa_bapiret2-message_v4.
    WRITE:/ '预提交时报错:',wa_bapiret2-message.
  ENDLOOP.
"第五步:预提交有错误消息则执行回滚
  IF sy-subrc EQ 0.
    CALL FUNCTION 'BAPI_TRANSACTION_ROLLBACK'
      IMPORTING
        return = it_BAPIRET2.
    CALL FUNCTION 'PS_FLAG_INIT_GLOBAL_FLAGS'.
    CALL FUNCTION 'PS_FLAG_SET_GLOBAL_FLAGS'
      EXPORTING
        i_precommit_ok = 'Y'.
  ELSE.
"第五步:预提交无错误消息则执行正式提交
    CALL FUNCTION 'BAPI_TRANSACTION_COMMIT'
      EXPORTING
        wait   = 'X'
      IMPORTING
        return = wa_BAPIRET2.
    WRITE:/ 'WBS修改成功:',wa_bapiret2-message.
*   WBS元素创建成功
  ENDIF.
  
  
    
    
    2.3.3 BAPI_BUS2054_DELETE_MULTI|使用 BAPI 删除 WBS 要素|
   
     
   
*&---------------------------------------------------------------------*
*& Report ZLGZBAPI_BUS2054_DELETE_MULTI
*&---------------------------------------------------------------------*
*&
*&---------------------------------------------------------------------*
REPORT ZLGZBAPI_BUS2054_DELETE_MULTI.
"第一步,定义更改变量
data:
"项目定义
ld_i_project_definition type BAPI_BUS2001_NEW-PROJECT_DEFINITION,
"要删除的WBS信息
wa_e_project_wbs_del   TYPE BAPI_WBS_LIST ,
lt_e_project_wbs_del   TYPE STANDARD TABLE OF BAPI_WBS_LIST,
"定义返回参数
it_BAPIRET2 type STANDARD TABLE OF BAPIRET2,
wa_BAPIRET2 type BAPIRET2.
"第二步,赋值
  ld_i_project_definition = 'LGZXS002'.
  "MOVE-CORRESPONDING  wa_e_project_wbs to wa_e_project_wbs_chg."通过查询的WBS拷贝变量
  wa_e_project_wbs_del-WBS_ELEMENT = 'LGZXS00217'.
  APPEND wa_e_project_wbs_del to lt_e_project_wbs_del.
"第三步,调用
CALL FUNCTION 'BAPI_PS_INITIALIZATION'.
CALL FUNCTION 'BAPI_BUS2054_DELETE_MULTI'
  EXPORTING
    i_project_definition        = ld_i_project_definition
  tables
    it_delete_wbs_element       = lt_e_project_wbs_del
   ET_RETURN                   = it_BAPIRET2
*   EXTENSIONIN                 =
*   EXTENSIONOUT                =
          .
"第四步:判断是否有错误消息
LOOP AT it_BAPIRET2 INTO wa_bapiret2 WHERE type CA 'AE'.
    MESSAGE ID wa_bapiret2-id TYPE wa_bapiret2-type NUMBER wa_bapiret2-number
        INTO wa_bapiret2-message
        WITH wa_bapiret2-message_v1 wa_bapiret2-message_v2
             wa_bapiret2-message_v3 wa_bapiret2-message_v4.
    WRITE:/ '修改时报错:',wa_bapiret2-message.
  ENDLOOP.
"第四步:如果有错误消息则退出
  IF sy-subrc EQ 0.
    CALL FUNCTION 'PS_FLAG_INIT_GLOBAL_FLAGS'.
    CALL FUNCTION 'PS_FLAG_SET_GLOBAL_FLAGS'
      EXPORTING
        i_precommit_ok = 'Y'.
  ENDIF.
  CHECK sy-subrc NE 0.
"第四步:没有错误消息则执行预提交
  CALL FUNCTION 'BAPI_PS_PRECOMMIT'
    TABLES
      et_return = it_BAPIRET2.
  LOOP AT it_BAPIRET2 INTO wa_bapiret2 WHERE type CA 'AE'.
    MESSAGE ID wa_bapiret2-id TYPE wa_bapiret2-type NUMBER wa_bapiret2-number
        INTO wa_bapiret2-message
        WITH wa_bapiret2-message_v1 wa_bapiret2-message_v2
             wa_bapiret2-message_v3 wa_bapiret2-message_v4.
    WRITE:/ '预提交时报错:',wa_bapiret2-message.
  ENDLOOP.
"第五步:预提交有错误消息则执行回滚
  IF sy-subrc EQ 0.
    CALL FUNCTION 'BAPI_TRANSACTION_ROLLBACK'
      IMPORTING
        return = it_BAPIRET2.
    CALL FUNCTION 'PS_FLAG_INIT_GLOBAL_FLAGS'.
    CALL FUNCTION 'PS_FLAG_SET_GLOBAL_FLAGS'
      EXPORTING
        i_precommit_ok = 'Y'.
  ELSE.
"第五步:预提交无错误消息则执行正式提交
    CALL FUNCTION 'BAPI_TRANSACTION_COMMIT'
      EXPORTING
        wait   = 'X'
      IMPORTING
        return = wa_BAPIRET2.
    WRITE:/ 'WBS修改成功:',wa_bapiret2-message.
*   WBS元素创建成功
  ENDIF.
    
    
    3 网络
   
| 序号 | 业务分类 | 作用类别 | 名 | 主要作用 | 
|---|---|---|---|---|
| 1 | 网络 | 查询类 | BAPI_NETWORK_GETLIST | 生成选择标准的网络清单 | 
| 2 | 网络 | 查询类 | BAPI_BUS2002_GETDATA | 网络抬头的详细数据 | 
| 4 | 网络 | 查询类 | BAPI_NETWORK_GETDETAIL | 读取网络的明细信息(包括所有对象) | 
| 3 | 网络 | 查询类 | BAPI_NETWORK_GETINFO | 读取网络的详细信息 (包括所有对象) | 
| 5 | 网络 | 查询类 | BAPI_NETWORK_EXISTENCECHECK | 检查对象是否存在 | 
| 6 | 网络 | 新增类 | BAPI_BUS2002_CREATE | 创建网络 | 
| 7 | 网络 | 删除类 | BAPI_BUS2002_DELETE | 删除网络 | 
    
    
    3.1 网络查询
   
    
    
    3.1.1 BAPI_NETWORK_GETLIST查询网络清单
   
    输入:最大显示(可选)、网络编号range(可选)、工厂range(可选)、短文本range(可选)
    
    输出:网络清单(必选)
    
     
   
*&---------------------------------------------------------------------*
*& Report ZLGZBAPI_NETWORK_GETLIST
*&---------------------------------------------------------------------*
*&
*&---------------------------------------------------------------------*
REPORT zlgzbapi_network_getlist.
"第一步:定义变量
DATA:
      ld_i_MAX_ROWS LIKE bapif4a-max_rows,"输入最大的显示行
      ld_e_BAPIRET2 LIKE bapiret2,"输出执行日志
      lt_BAPI_NETWORK_LIST_EXP LIKE STANDARD TABLE OF bapi_network_list_exp,"定义输出网络清单
      wa_BAPI_NETWORK_LIST_EXP LIKE  bapi_network_list_exp."定义输出网络清单
"第二步:变量赋值
      ld_i_MAX_ROWS = 100.
"第三步:调用函数
      CALL FUNCTION 'BAPI_NETWORK_GETLIST'
       EXPORTING
         max_rows               = ld_i_MAX_ROWS
       IMPORTING
         return                 = ld_e_BAPIRET2
        tables
          network_list           = lt_BAPI_NETWORK_LIST_EXP
*         NETWORK_RANGE          =
*         PLANT_RANGE            =
*         SHORT_TEXT_RANGE       =
                .
"第四步:ALV显示
       CALL FUNCTION 'REUSE_ALV_GRID_DISPLAY_LVC'
 EXPORTING
*   I_INTERFACE_CHECK                 = ' '
*   I_BYPASSING_BUFFER                =
*   I_BUFFER_ACTIVE                   =
*   I_CALLBACK_PROGRAM                = ' '
*   I_CALLBACK_PF_STATUS_SET          = ' '
*   I_CALLBACK_USER_COMMAND           = ' '
*   I_CALLBACK_TOP_OF_PAGE            = ' '
*   I_CALLBACK_HTML_TOP_OF_PAGE       = ' '
*   I_CALLBACK_HTML_END_OF_LIST       = ' '
   I_STRUCTURE_NAME                  = 'bapi_network_list_exp'
*   I_BACKGROUND_ID                   = ' '
*   I_GRID_TITLE                      =
*   I_GRID_SETTINGS                   =
*   IS_LAYOUT_LVC                     =
*   IT_FIELDCAT_LVC                   =
*   IT_EXCLUDING                      =
*   IT_SPECIAL_GROUPS_LVC             =
*   IT_SORT_LVC                       =
*   IT_FILTER_LVC                     =
*   IT_HYPERLINK                      =
*   IS_SEL_HIDE                       =
*   I_DEFAULT                         = 'X'
*   I_SAVE                            = ' '
*   IS_VARIANT                        =
*   IT_EVENTS                         =
*   IT_EVENT_EXIT                     =
*   IS_PRINT_LVC                      =
*   IS_REPREP_ID_LVC                  =
*   I_SCREEN_START_COLUMN             = 0
*   I_SCREEN_START_LINE               = 0
*   I_SCREEN_END_COLUMN               = 0
*   I_SCREEN_END_LINE                 = 0
*   I_HTML_HEIGHT_TOP                 =
*   I_HTML_HEIGHT_END                 =
*   IT_ALV_GRAPHICS                   =
*   IT_EXCEPT_QINFO_LVC               =
*   IR_SALV_FULLSCREEN_ADAPTER        =
* IMPORTING
*   E_EXIT_CAUSED_BY_CALLER           =
*   ES_EXIT_CAUSED_BY_USER            =
  TABLES
    t_outtab                          = lt_BAPI_NETWORK_LIST_EXP
* EXCEPTIONS
*   PROGRAM_ERROR                     = 1
*   OTHERS                            = 2
          .
IF sy-subrc <> 0.
* Implement suitable error handling here
ENDIF.
    
    
    3.1.2 BAPI_BUS2002_GETDATA |网络抬头的详细数据 |
   
    输入:网络号(必选)、语言(可选)
    
    输出:网络详细结构(必选)
   
     
   
先读取网络清单,根据网络清单形成alv
*&---------------------------------------------------------------------*
*& Report ZLGZBAPI_BUS2002_GETDATA
*&---------------------------------------------------------------------*
*&
*&---------------------------------------------------------------------*
REPORT ZLGZBAPI_BUS2002_GETDATA.
"第一步:定义变量
DATA:
      ld_i_MAX_ROWS LIKE bapif4a-max_rows,"输入最大的显示行
      ld_e_BAPIRET2 LIKE bapiret2,
      lt_e_BAPIRET2 like STANDARD TABLE OF BAPIRET2,
      lt_BAPI_NETWORK_LIST_EXP LIKE STANDARD TABLE OF bapi_network_list_exp,"定义输出网络清单
      wa_BAPI_NETWORK_LIST_EXP LIKE  bapi_network_list_exp."定义输出网络清单
      "详细网络信息对象,不是简单的清单那么少的信息
data:
      wa_BAPI_BUS2002_DETAIL type BAPI_BUS2002_DETAIL,
      it_BAPI_BUS2002_DETAIL type STANDARD TABLE OF BAPI_BUS2002_DETAIL.
      "定义
"第二步:变量赋值
      ld_i_MAX_ROWS = 100.
"第三步:调用函数
      CALL FUNCTION 'BAPI_NETWORK_GETLIST'
       EXPORTING
         max_rows               = ld_i_MAX_ROWS
       IMPORTING
         return                 = ld_e_BAPIRET2
        tables
          network_list           = lt_BAPI_NETWORK_LIST_EXP
*         NETWORK_RANGE          =
*         PLANT_RANGE            =
*         SHORT_TEXT_RANGE       =
.
"第四步:根据网络清单,调用具体网络信息
IF sy-subrc = 0.
  LOOP AT lt_BAPI_NETWORK_LIST_EXP INTO wa_BAPI_NETWORK_LIST_EXP.
    "调用获取数据
    CALL FUNCTION 'BAPI_BUS2002_GETDATA'
  EXPORTING
    i_number           = wa_BAPI_NETWORK_LIST_EXP-NETWORK
*   I_LANGUAGE         =
 IMPORTING
   E_NETWORK          = wa_BAPI_BUS2002_DETAIL
 TABLES
   ET_RETURN          = lt_e_BAPIRET2
*   EXTENSIONIN        =
*   EXTENSIONOUT       =
.
    APPEND wa_BAPI_BUS2002_DETAIL to it_BAPI_BUS2002_DETAIL.
    clear wa_BAPI_NETWORK_LIST_EXP.
  ENDLOOP.
ENDIF.
"第五步:ALV显示
       CALL FUNCTION 'REUSE_ALV_GRID_DISPLAY_LVC'
 EXPORTING
*   I_INTERFACE_CHECK                 = ' '
*   I_BYPASSING_BUFFER                =
*   I_BUFFER_ACTIVE                   =
*   I_CALLBACK_PROGRAM                = ' '
*   I_CALLBACK_PF_STATUS_SET          = ' '
*   I_CALLBACK_USER_COMMAND           = ' '
*   I_CALLBACK_TOP_OF_PAGE            = ' '
*   I_CALLBACK_HTML_TOP_OF_PAGE       = ' '
*   I_CALLBACK_HTML_END_OF_LIST       = ' '
   I_STRUCTURE_NAME                  = 'BAPI_BUS2002_DETAIL'
*   I_BACKGROUND_ID                   = ' '
*   I_GRID_TITLE                      =
*   I_GRID_SETTINGS                   =
*   IS_LAYOUT_LVC                     =
*   IT_FIELDCAT_LVC                   =
*   IT_EXCLUDING                      =
*   IT_SPECIAL_GROUPS_LVC             =
*   IT_SORT_LVC                       =
*   IT_FILTER_LVC                     =
*   IT_HYPERLINK                      =
*   IS_SEL_HIDE                       =
*   I_DEFAULT                         = 'X'
*   I_SAVE                            = ' '
*   IS_VARIANT                        =
*   IT_EVENTS                         =
*   IT_EVENT_EXIT                     =
*   IS_PRINT_LVC                      =
*   IS_REPREP_ID_LVC                  =
*   I_SCREEN_START_COLUMN             = 0
*   I_SCREEN_START_LINE               = 0
*   I_SCREEN_END_COLUMN               = 0
*   I_SCREEN_END_LINE                 = 0
*   I_HTML_HEIGHT_TOP                 =
*   I_HTML_HEIGHT_END                 =
*   IT_ALV_GRAPHICS                   =
*   IT_EXCEPT_QINFO_LVC               =
*   IR_SALV_FULLSCREEN_ADAPTER        =
* IMPORTING
*   E_EXIT_CAUSED_BY_CALLER           =
*   ES_EXIT_CAUSED_BY_USER            =
  TABLES
    t_outtab                          = it_BAPI_BUS2002_DETAIL
* EXCEPTIONS
*   PROGRAM_ERROR                     = 1
*   OTHERS                            = 2
          .
IF sy-subrc <> 0.
* Implement suitable error handling here
ENDIF.
          .
    
    
    3.1.3 BAPI_NETWORK_GETDETAIL |读取网络的明细信息(包括所有对象),只能查询一个网络
   
输入:网络号(必选)、不返回网络(可选)、不返回活动(可选)、不返回关系(可选)、不返回活动元素(可选)、不返回活动里程碑(可选)、不返回物料组件(可选)
    输出:网络、活动、关系、活动元素、里程碑、物料组件
    
     
   
*&---------------------------------------------------------------------*
*& Report ZLGZBAPI_NETWORK_GETDETAIL
*&---------------------------------------------------------------------*
*&
*&---------------------------------------------------------------------*
REPORT ZLGZBAPI_NETWORK_GETDETAIL.
DATA:
"返回参数
ld_return	 TYPE BAPIRETURN1 ,
"网络号
ld_number	 TYPE BAPI_NETWORK_LIST-NETWORK ,
"是否返回网络
ld_i_without_network   TYPE BAPINWGI-WO_NETWORK ,
"是否返回作业
ld_i_without_network_activity	 TYPE BAPINWGI-WO_NETWORK_ACT ,
"是否返回活动关系
ld_i_without_relation	 TYPE BAPINWGI-WO_RELATION ,
"是否返回作业元素
ld_i_without_activity_element	 TYPE BAPINWGI-WO_ACT_ELEMENT ,
"是否返回里程碑信息
ld_i_without_activity_mistone	 TYPE BAPINWGI-WO_ACT_MILESTONE ,
"是否返回物料组件信息
ld_i_without_component   TYPE BAPINWGI-WO_COMPONENT ,
"返回的网络信息
it_e_network   TYPE STANDARD TABLE OF BAPI_NETWORK_EXP ,
wa_e_network   LIKE LINE OF it_e_network,
"返回的作业信息
it_e_activity	 TYPE STANDARD TABLE OF BAPI_NETWORK_ACTIVITY_EXP ,
wa_e_activity	 LIKE LINE OF it_e_activity,
"返回的活动关系
it_e_relation	 TYPE STANDARD TABLE OF BAPI_NETWORK_RELATION_EXP ,
wa_e_relation	 LIKE LINE OF it_e_relation,
"返回的里程碑信息
it_e_message_table   TYPE STANDARD TABLE OF BAPI_METH_MESSAGE ,
wa_e_message_table   LIKE LINE OF it_e_message_table,
"返回的作业元素信息
it_e_activity_element	 TYPE STANDARD TABLE OF BAPI_ACT_ELEMENT_EXP ,
wa_e_activity_element	 LIKE LINE OF it_e_activity_element,
"返回的里程碑信息信息
it_e_activity_milestone	 TYPE STANDARD TABLE OF BAPI_ACT_MILESTONE_EXP ,
wa_e_activity_milestone	 LIKE LINE OF it_e_activity_milestone,
"返回的物料组件信息
it_e_component   TYPE STANDARD TABLE OF BAPI_COMPONENT_EXP ,
wa_e_component   LIKE LINE OF it_e_component.
ld_number = '4500245'.
"populate fields of struture and append to itab
append wa_e_network to it_e_network.
ld_i_without_network = 'X'.
"populate fields of struture and append to itab
append wa_e_activity to it_e_activity.
ld_i_without_network_activity = 'X'.
"populate fields of struture and append to itab
append wa_e_relation to it_e_relation.
ld_i_without_relation = ''.
"populate fields of struture and append to itab
append wa_e_message_table to it_e_message_table.
ld_i_without_activity_element = ''.
"populate fields of struture and append to itab
append wa_e_activity_element to it_e_activity_element.
ld_i_without_activity_mistone = ''.
"populate fields of struture and append to itab
append wa_e_activity_milestone to it_e_activity_milestone.
ld_i_without_component = ''.
"populate fields of struture and append to itab
append wa_e_component to it_e_component.
.
CALL FUNCTION 'BAPI_NETWORK_GETDETAIL'
  EXPORTING
    number =                     ld_number
   i_without_network =          ld_i_without_network
   i_without_network_activity =    ld_i_without_network_activity
*   i_without_relation =         ld_i_without_relation
*   i_without_activity_element =    ld_i_without_activity_element
*   i_without_activity_milestone =    ld_i_without_activity_milestone
*   i_without_component =        ld_i_without_component
  IMPORTING
    return =                     ld_return
 TABLES
   e_network =                  it_e_network
   e_activity =                 it_e_activity
   e_relation =                 it_e_relation
   e_message_table =            it_e_message_table
   e_activity_element =         it_e_activity_element
   e_activity_milestone =       it_e_activity_milestone
   e_component =                it_e_component
    .  "  BAPI_NETWORK_GETDETAIL
IF SY-SUBRC EQ 0.
  "All OK
ENDIF.
BREAK-POINT.
    
    
    3.1.4 BAPI_NETWORK_GETINFO |读取网络的详细信息 (包括所有对象) |可以查询多个网络
   
输入:网络号列表(必选)、不返回网络(可选)、不返回活动(可选)、不返回关系(可选)、不返回活动元素(可选)、不返回活动里程碑(可选)、不返回物料组件(可选)
    输出:网络、活动、关系、活动元素、里程碑、物料组件
    
     
   
*&---------------------------------------------------------------------*
*& Report ZLGZBAPI_NETWORK_GETINFO
*&---------------------------------------------------------------------*
*&
*&---------------------------------------------------------------------*
REPORT ZLGZBAPI_NETWORK_GETINFO.
DATA:
"返回参数
ld_return	 TYPE BAPIRETURN1 ,
"网络号内表
it_BAPI_NETWORK_LIST type STANDARD TABLE OF BAPI_NETWORK_LIST,
wa_BAPI_NETWORK_LIST type  BAPI_NETWORK_LIST,
"是否返回网络
ld_i_without_network   TYPE BAPINWGI-WO_NETWORK ,
"是否返回作业
ld_i_without_network_activity	 TYPE BAPINWGI-WO_NETWORK_ACT ,
"是否返回活动关系
ld_i_without_relation	 TYPE BAPINWGI-WO_RELATION ,
"是否返回作业元素
ld_i_without_activity_element	 TYPE BAPINWGI-WO_ACT_ELEMENT ,
"是否返回里程碑信息
ld_i_without_activity_mistone	 TYPE BAPINWGI-WO_ACT_MILESTONE ,
"是否返回物料组件信息
ld_i_without_component   TYPE BAPINWGI-WO_COMPONENT ,
"返回的网络信息
it_e_network   TYPE STANDARD TABLE OF BAPI_NETWORK_EXP ,
wa_e_network   LIKE LINE OF it_e_network,
"返回的作业信息
it_e_activity	 TYPE STANDARD TABLE OF BAPI_NETWORK_ACTIVITY_EXP ,
wa_e_activity	 LIKE LINE OF it_e_activity,
"返回的活动关系
it_e_relation	 TYPE STANDARD TABLE OF BAPI_NETWORK_RELATION_EXP ,
wa_e_relation	 LIKE LINE OF it_e_relation,
"返回的里程碑信息
it_e_message_table   TYPE STANDARD TABLE OF BAPI_METH_MESSAGE ,
wa_e_message_table   LIKE LINE OF it_e_message_table,
"返回的作业元素信息
it_e_activity_element	 TYPE STANDARD TABLE OF BAPI_ACT_ELEMENT_EXP ,
wa_e_activity_element	 LIKE LINE OF it_e_activity_element,
"返回的里程碑信息信息
it_e_activity_milestone	 TYPE STANDARD TABLE OF BAPI_ACT_MILESTONE_EXP ,
wa_e_activity_milestone	 LIKE LINE OF it_e_activity_milestone,
"返回的物料组件信息
it_e_component   TYPE STANDARD TABLE OF BAPI_COMPONENT_EXP ,
wa_e_component   LIKE LINE OF it_e_component.
wa_BAPI_NETWORK_LIST-NETWORK = '4500245'.
APPEND wa_BAPI_NETWORK_LIST to it_BAPI_NETWORK_LIST.
wa_BAPI_NETWORK_LIST-NETWORK = '4500249'.
APPEND wa_BAPI_NETWORK_LIST to it_BAPI_NETWORK_LIST.
"populate fields of struture and append to itab
append wa_e_network to it_e_network.
ld_i_without_network = 'X'.
"populate fields of struture and append to itab
append wa_e_activity to it_e_activity.
ld_i_without_network_activity = 'X'.
"populate fields of struture and append to itab
append wa_e_relation to it_e_relation.
ld_i_without_relation = ''.
"populate fields of struture and append to itab
append wa_e_message_table to it_e_message_table.
ld_i_without_activity_element = ''.
"populate fields of struture and append to itab
append wa_e_activity_element to it_e_activity_element.
ld_i_without_activity_mistone = ''.
"populate fields of struture and append to itab
append wa_e_activity_milestone to it_e_activity_milestone.
ld_i_without_component = ''.
"populate fields of struture and append to itab
append wa_e_component to it_e_component.
.
CALL FUNCTION 'BAPI_NETWORK_GETINFO'
* EXPORTING
*   I_WITHOUT_NETWORK                  = ld_i_without_network
*   I_WITHOUT_NETWORK_ACTIVITY         = ld_i_without_network_activity
*   I_WITHOUT_RELATION                 =
*   I_WITHOUT_ACTIVITY_ELEMENT         =
*   I_WITHOUT_ACTIVITY_MILESTONE       =
*   I_WITHOUT_COMPONENT                =
 IMPORTING
   RETURN                             = ld_return
  TABLES
    i_network_list                     =  it_BAPI_NETWORK_LIST "输入网络号的清单列表
   E_NETWORK                          = it_e_network
   E_ACTIVITY                         = it_e_activity
   E_RELATION                         = it_e_relation
   E_MESSAGE_TABLE                    = it_e_message_table
   E_ACTIVITY_ELEMENT                 = it_e_activity_element
   E_ACTIVITY_MILESTONE               = it_e_activity_milestone
   E_COMPONENT                        = it_e_component
          .
IF SY-SUBRC EQ 0.
  "All OK
ENDIF.
BREAK-POINT.
    
    
    3.2 网络新增
   
    
    
    3.2.1 BAPI_BUS2002_CREATE |创建网络 |
   
输入:网络对象信息
输出:
     
   
*&---------------------------------------------------------------------*
*& Report ZLGZBAPI_BUS2002_CREATE
*&---------------------------------------------------------------------*
*&
*&---------------------------------------------------------------------*
REPORT ZLGZBAPI_BUS2002_CREATE.
"定义返回参数
data:
it_BAPI_BUS2002_NEW type STANDARD TABLE OF BAPI_BUS2002_NEW,
wa_BAPI_BUS2002_NEW type BAPI_BUS2002_NEW,
it_BAPIRET2 type STANDARD TABLE OF BAPIRET2,
wa_BAPIRET2 type BAPIRET2.
 CLEAR : wa_BAPI_BUS2002_NEW.
  wa_BAPI_BUS2002_NEW-project_definition = 'LGZXS002'.       "项目定义
  wa_BAPI_BUS2002_NEW-wbs_element        = 'LGZXS00212'.       "工作分解结构元素 (WBS 元素)
  wa_BAPI_BUS2002_NEW-short_text         = 'BAPI测试创建网络'.       "描述
  wa_BAPI_BUS2002_NEW-NETWORK_TYPE       ='ZP68'."网络类型
  wa_BAPI_BUS2002_NEW-plant              = '8810'.       "工厂
  wa_BAPI_BUS2002_NEW-mrp_controller     = '881'.       "MRP控制者
  CALL FUNCTION 'BAPI_PS_INITIALIZATION'.
  CALL FUNCTION 'BAPI_BUS2002_CREATE'
    EXPORTING
      i_network = wa_BAPI_BUS2002_NEW
    TABLES
      et_return = it_BAPIRET2.
"第四步:判断是否有错误消息
LOOP AT it_BAPIRET2 INTO wa_bapiret2 WHERE type CA 'AE'.
    MESSAGE ID wa_bapiret2-id TYPE wa_bapiret2-type NUMBER wa_bapiret2-number
        INTO wa_bapiret2-message
        WITH wa_bapiret2-message_v1 wa_bapiret2-message_v2
             wa_bapiret2-message_v3 wa_bapiret2-message_v4.
    WRITE:/ '创建时报错:',wa_bapiret2-message.
  ENDLOOP.
"第四步:如果有错误消息则退出
  IF sy-subrc EQ 0.
    CALL FUNCTION 'PS_FLAG_INIT_GLOBAL_FLAGS'.
    CALL FUNCTION 'PS_FLAG_SET_GLOBAL_FLAGS'
      EXPORTING
        i_precommit_ok = 'Y'.
  ENDIF.
  CHECK sy-subrc NE 0.
"第四步:没有错误消息则执行预提交
  CALL FUNCTION 'BAPI_PS_PRECOMMIT'
    TABLES
      et_return = it_BAPIRET2.
  LOOP AT it_BAPIRET2 INTO wa_bapiret2 WHERE type CA 'AE'.
    MESSAGE ID wa_bapiret2-id TYPE wa_bapiret2-type NUMBER wa_bapiret2-number
        INTO wa_bapiret2-message
        WITH wa_bapiret2-message_v1 wa_bapiret2-message_v2
             wa_bapiret2-message_v3 wa_bapiret2-message_v4.
    WRITE:/ '预提交时报错:',wa_bapiret2-message.
  ENDLOOP.
"第五步:预提交有错误消息则执行回滚
  IF sy-subrc EQ 0.
    CALL FUNCTION 'BAPI_TRANSACTION_ROLLBACK'
      IMPORTING
        return = it_BAPIRET2.
    CALL FUNCTION 'PS_FLAG_INIT_GLOBAL_FLAGS'.
    CALL FUNCTION 'PS_FLAG_SET_GLOBAL_FLAGS'
      EXPORTING
        i_precommit_ok = 'Y'.
  ELSE.
"第五步:预提交无错误消息则执行正式提交
    CALL FUNCTION 'BAPI_TRANSACTION_COMMIT'
      EXPORTING
        wait   = 'X'
      IMPORTING
        return = wa_BAPIRET2.
    WRITE:/ '网络创建成功:',wa_bapiret2-message.
*   WBS元素创建成功
  ENDIF.
    
    
    3.3 网络删除
   
    
    
    3.3.1 BAPI_BUS2002_DELETE|删除网络 |
   
输入:网络号
*&---------------------------------------------------------------------*
*& Report ZLGZBAPI_BUS2002_DELETE
*&---------------------------------------------------------------------*
*&
*&---------------------------------------------------------------------*
REPORT ZLGZBAPI_BUS2002_DELETE.
"第一步,判断网络是否存在
data:
is_network_exist type BAPI_NETWORK_LIST-NETWORK,
it_BAPIRETURN1 type STANDARD TABLE OF BAPIRETURN1,
wa_BAPIRETURN1 type BAPIRETURN1,
it_BAPIRET2 type STANDARD TABLE OF BAPIRET2,
wa_BAPIRET2 type BAPIRET2.
is_network_exist = '4500300'.
CALL FUNCTION 'BAPI_NETWORK_EXISTENCECHECK'
  EXPORTING
    number        = is_network_exist
 IMPORTING
   RETURN        = wa_BAPIRETURN1
   .
IF wa_BAPIRETURN1-TYPE = 'E'.
  WRITE:/ '网络不存在:',is_network_exist.
ENDIF.
  CALL FUNCTION 'BAPI_PS_INITIALIZATION'.
CALL FUNCTION 'BAPI_BUS2002_DELETE'
  EXPORTING
    i_number           = is_network_exist
 TABLES
   ET_RETURN          = it_BAPIRET2
*   EXTENSIONIN        =
*   EXTENSIONOUT       =
          .
"第四步:判断是否有错误消息
LOOP AT it_BAPIRET2 INTO wa_bapiret2 WHERE type CA 'AE'.
    MESSAGE ID wa_bapiret2-id TYPE wa_bapiret2-type NUMBER wa_bapiret2-number
        INTO wa_bapiret2-message
        WITH wa_bapiret2-message_v1 wa_bapiret2-message_v2
             wa_bapiret2-message_v3 wa_bapiret2-message_v4.
    WRITE:/ '创建时报错:',wa_bapiret2-message.
  ENDLOOP.
"第四步:如果有错误消息则退出
  IF sy-subrc EQ 0.
    CALL FUNCTION 'PS_FLAG_INIT_GLOBAL_FLAGS'.
    CALL FUNCTION 'PS_FLAG_SET_GLOBAL_FLAGS'
      EXPORTING
        i_precommit_ok = 'Y'.
  ENDIF.
  CHECK sy-subrc NE 0.
"第四步:没有错误消息则执行预提交
  CALL FUNCTION 'BAPI_PS_PRECOMMIT'
    TABLES
      et_return = it_BAPIRET2.
  LOOP AT it_BAPIRET2 INTO wa_bapiret2 WHERE type CA 'AE'.
    MESSAGE ID wa_bapiret2-id TYPE wa_bapiret2-type NUMBER wa_bapiret2-number
        INTO wa_bapiret2-message
        WITH wa_bapiret2-message_v1 wa_bapiret2-message_v2
             wa_bapiret2-message_v3 wa_bapiret2-message_v4.
    WRITE:/ '预提交时报错:',wa_bapiret2-message.
  ENDLOOP.
"第五步:预提交有错误消息则执行回滚
  IF sy-subrc EQ 0.
    CALL FUNCTION 'BAPI_TRANSACTION_ROLLBACK'
      IMPORTING
        return = it_BAPIRET2.
    CALL FUNCTION 'PS_FLAG_INIT_GLOBAL_FLAGS'.
    CALL FUNCTION 'PS_FLAG_SET_GLOBAL_FLAGS'
      EXPORTING
        i_precommit_ok = 'Y'.
  ELSE.
"第五步:预提交无错误消息则执行正式提交
    CALL FUNCTION 'BAPI_TRANSACTION_COMMIT'
      EXPORTING
        wait   = 'X'
      IMPORTING
        return = wa_BAPIRET2.
    WRITE:/ '网络删除成功:',wa_bapiret2-message.
*   WBS元素创建成功
  ENDIF.
BREAK-POINT.
    
    
    4 活动(作业)
   
| 序号 | 业务分类 | 作用类别 | 名 | 主要作用 | 
|---|---|---|---|---|
| 1 | 活动 | 查询类 | BAPI_BUS2002_ACT_GETDATA | 活动的详细数据 | 
| 2 | 活动 | 新增类 | BAPI_BUS2002_ACT_CREATE_MULTI | 清单: 创建网络活动 | 
| 3 | 活动 | 更改类 | BAPI_BUS2002_ACT_CHANGE_MULTI | 清单: 更改网络活动 | 
| 4 | 活动 | 删除类 | BAPI_BUS2002_ACT_DELETE_MULTI | 清单: 删除网络活动 | 
    
    
    4.1 BAPI_BUS2002_ACT_GETDATA |活动的详细数据 |
   
输入:网络号(必选)、活动列表(可选)、语言(可选)、最大显示行(可选)等信息
     
   
*&---------------------------------------------------------------------*
*& Report ZLGZBAPI_BUS2002_ACT_GETDATA
*&---------------------------------------------------------------------*
*&
*&---------------------------------------------------------------------*
REPORT ZLGZBAPI_BUS2002_ACT_GETDATA.
"第一步,数据定义
DATA:
"输入
it_it_activity_list	 TYPE STANDARD TABLE OF BAPI_ACTIVITY_LIST,"活动(作业)列表定义
wa_it_activity_list	 LIKE LINE OF it_it_activity_list ,
ld_i_network_number	 TYPE BAPI_BUS2002_ACT_DETAIL-NETWORK ,
ld_i_max_rows	 TYPE BAPIF4A-MAX_ROWS ,
ld_i_language	 TYPE BAPI_BUS2002_ACT_DETAIL-LANGU_ISO ,
"输出
it_et_activities   TYPE STANDARD TABLE OF BAPI_BUS2002_ACT_DETAIL,"TABLES PARAM
wa_et_activities   LIKE LINE OF it_et_activities ,
it_et_return   TYPE STANDARD TABLE OF BAPIRET2,"TABLES PARAM
wa_et_return   LIKE LINE OF it_et_return ,
it_extensionin   TYPE STANDARD TABLE OF BAPIPAREX,"TABLES PARAM
wa_extensionin   LIKE LINE OF it_extensionin ,
it_extensionout	 TYPE STANDARD TABLE OF BAPIPAREX,"TABLES PARAM
wa_extensionout	 LIKE LINE OF it_extensionout .
"第二步,数据赋值
ld_i_network_number = '4500245'."网络号
ld_i_language = 'ZH'."语言
ld_i_max_rows = 123 ."最大显示行
"输入,将活动结构放到内表
"populate fields of struture and append to itab
append wa_it_activity_list to it_it_activity_list.
CALL FUNCTION 'BAPI_BUS2002_ACT_GETDATA'
  EXPORTING
    i_network_number =           ld_i_network_number
   i_language =                 ld_i_language
   i_max_rows =                 ld_i_max_rows
 TABLES
*   it_activity_list =           it_it_activity_list
   et_activities =              it_et_activities
   et_return =                  it_et_return
*   extensionin =                it_extensionin
*   extensionout =               it_extensionout
    .  "  BAPI_BUS2002_ACT_GETDATA
IF SY-SUBRC EQ 0.
   CALL FUNCTION 'REUSE_ALV_GRID_DISPLAY_LVC'
 EXPORTING
*   I_INTERFACE_CHECK                 = ' '
*   I_BYPASSING_BUFFER                =
*   I_BUFFER_ACTIVE                   =
*   I_CALLBACK_PROGRAM                = ' '
*   I_CALLBACK_PF_STATUS_SET          = ' '
*   I_CALLBACK_USER_COMMAND           = ' '
*   I_CALLBACK_TOP_OF_PAGE            = ' '
*   I_CALLBACK_HTML_TOP_OF_PAGE       = ' '
*   I_CALLBACK_HTML_END_OF_LIST       = ' '
   I_STRUCTURE_NAME                  = 'BAPI_BUS2002_ACT_DETAIL'
*   I_BACKGROUND_ID                   = ' '
*   I_GRID_TITLE                      =
*   I_GRID_SETTINGS                   =
*   IS_LAYOUT_LVC                     =
*   IT_FIELDCAT_LVC                   =
*   IT_EXCLUDING                      =
*   IT_SPECIAL_GROUPS_LVC             =
*   IT_SORT_LVC                       =
*   IT_FILTER_LVC                     =
*   IT_HYPERLINK                      =
*   IS_SEL_HIDE                       =
*   I_DEFAULT                         = 'X'
*   I_SAVE                            = ' '
*   IS_VARIANT                        =
*   IT_EVENTS                         =
*   IT_EVENT_EXIT                     =
*   IS_PRINT_LVC                      =
*   IS_REPREP_ID_LVC                  =
*   I_SCREEN_START_COLUMN             = 0
*   I_SCREEN_START_LINE               = 0
*   I_SCREEN_END_COLUMN               = 0
*   I_SCREEN_END_LINE                 = 0
*   I_HTML_HEIGHT_TOP                 =
*   I_HTML_HEIGHT_END                 =
*   IT_ALV_GRAPHICS                   =
*   IT_EXCEPT_QINFO_LVC               =
*   IR_SALV_FULLSCREEN_ADAPTER        =
* IMPORTING
*   E_EXIT_CAUSED_BY_CALLER           =
*   ES_EXIT_CAUSED_BY_USER            =
  TABLES
    t_outtab                          = it_et_activities
* EXCEPTIONS
*   PROGRAM_ERROR                     = 1
*   OTHERS                            = 2
          .
ENDIF.
    
    
    4.2 BAPI_BUS2002_ACT_CREATE_MULTI |清单: 创建网络活动 |
   
输入:网络号(必选)、活动信息(必选)
输出:
     
   
*&---------------------------------------------------------------------*
*& Report ZLGZBAPI_BUS2002_ACT_CREATE_MU
*&---------------------------------------------------------------------*
*&
*&---------------------------------------------------------------------*
REPORT ZLGZBAPI_BUS2002_ACT_CREATE_MU.
"第一步:定义变量
data:
"定义网络号
I_NUMBER type BAPI_NETWORK_LIST-NETWORK,
"定义输入活动
it_BAPI_BUS2002_ACT_NEW type STANDARD TABLE OF BAPI_BUS2002_ACT_NEW,
wa_BAPI_BUS2002_ACT_NEW type BAPI_BUS2002_ACT_NEW,
"定义返回参数
it_BAPIRET2 type STANDARD TABLE OF BAPIRET2,
wa_BAPIRET2 type BAPIRET2.
 "第二步:赋值
""网络号
 I_NUMBER = '4500245'.
 "作业赋值
    wa_BAPI_BUS2002_ACT_NEW-activity           = '0020'.       "在网络和库网络中的作业编号
    wa_BAPI_BUS2002_ACT_NEW-description        = 'BAPI创建活动测试'.       "工序短文本
    wa_BAPI_BUS2002_ACT_NEW-control_key        = 'LG01'.       "控制码-内协(ZPS1)和成本(ZPS3)
    wa_BAPI_BUS2002_ACT_NEW-wbs_element        = 'LGZXS00212'.       "工作分解结构元素 (WBS 元素)
    wa_BAPI_BUS2002_ACT_NEW-work_cntr          = ''.       "工作中心
    wa_BAPI_BUS2002_ACT_NEW-work_activity      = ''.       "工作(时间单位H)
    wa_BAPI_BUS2002_ACT_NEW-calculation_key    = 0.       "用于计算的码
    wa_BAPI_BUS2002_ACT_NEW-acttype            = ''.       "活动类型
    wa_BAPI_BUS2002_ACT_NEW-cost_elem          = ''.       "成本要素编码
    wa_BAPI_BUS2002_ACT_NEW-profit_ctr         = ''.       "利润中心
    wa_BAPI_BUS2002_ACT_NEW-activity_costs   = ''.       "作业中的成本
  APPEND wa_BAPI_BUS2002_ACT_NEW to it_BAPI_BUS2002_ACT_NEW.
 "第三步:调用函数
  CALL FUNCTION 'BAPI_PS_INITIALIZATION'.
  CALL FUNCTION 'BAPI_BUS2002_ACT_CREATE_MULTI'
    EXPORTING
      i_number    =  I_NUMBER
    TABLES
      it_activity = it_BAPI_BUS2002_ACT_NEW
      et_return   = it_BAPIRET2.
"第四步:判断是否有错误消息
LOOP AT it_BAPIRET2 INTO wa_bapiret2 WHERE type CA 'AE'.
    MESSAGE ID wa_bapiret2-id TYPE wa_bapiret2-type NUMBER wa_bapiret2-number
        INTO wa_bapiret2-message
        WITH wa_bapiret2-message_v1 wa_bapiret2-message_v2
             wa_bapiret2-message_v3 wa_bapiret2-message_v4.
    WRITE:/ '创建时报错:',wa_bapiret2-message.
  ENDLOOP.
"第四步:如果有错误消息则退出
  IF sy-subrc EQ 0.
    CALL FUNCTION 'PS_FLAG_INIT_GLOBAL_FLAGS'.
    CALL FUNCTION 'PS_FLAG_SET_GLOBAL_FLAGS'
      EXPORTING
        i_precommit_ok = 'Y'.
  ENDIF.
  CHECK sy-subrc NE 0.
"第四步:没有错误消息则执行预提交
  CALL FUNCTION 'BAPI_PS_PRECOMMIT'
    TABLES
      et_return = it_BAPIRET2.
  LOOP AT it_BAPIRET2 INTO wa_bapiret2 WHERE type CA 'AE'.
    MESSAGE ID wa_bapiret2-id TYPE wa_bapiret2-type NUMBER wa_bapiret2-number
        INTO wa_bapiret2-message
        WITH wa_bapiret2-message_v1 wa_bapiret2-message_v2
             wa_bapiret2-message_v3 wa_bapiret2-message_v4.
    WRITE:/ '预提交时报错:',wa_bapiret2-message.
  ENDLOOP.
"第五步:预提交有错误消息则执行回滚
  IF sy-subrc EQ 0.
    CALL FUNCTION 'BAPI_TRANSACTION_ROLLBACK'
      IMPORTING
        return = it_BAPIRET2.
    CALL FUNCTION 'PS_FLAG_INIT_GLOBAL_FLAGS'.
    CALL FUNCTION 'PS_FLAG_SET_GLOBAL_FLAGS'
      EXPORTING
        i_precommit_ok = 'Y'.
  ELSE.
"第五步:预提交无错误消息则执行正式提交
    CALL FUNCTION 'BAPI_TRANSACTION_COMMIT'
      EXPORTING
        wait   = 'X'
      IMPORTING
        return = wa_BAPIRET2.
    WRITE:/ '活动(作业)创建成功:',wa_bapiret2-message.
*   WBS元素创建成功
  ENDIF.
    
    
    4.3 BAPI_BUS2002_ACT_CHANGE_MULTI|清单: 更改网络活动
   
    
    
    5 物料组件
   
| 序号 | 业务分类 | 作用类别 | 名 | 主要作用 | 
|---|---|---|---|---|
| 1 | 活动 | 查询类 | BAPI_NETWORK_COMP_GETLIST | 网络所有组件的清单 | 
| 2 | 活动 | 查询类 | BAPI_NETWORK_COMP_GETDETAIL | 网络作业物料组件的详述数据 | 
| 3 | 活动 | 更改类 | BAPI_NETWORK_COMP_ADD | 为网络填加物料组件 | 
| 3 | 活动 | 更改类 | BAPI_NETWORK_COMP_CHANGE | 为网络更改物料组件 | 
| 4 | 活动 | 删除类 | BAPI_NETWORK_COMP_REMOVE | 从网络中删除物料组件 | 
    
    
    5.1 BAPI_NETWORK_COMP_GETLIST |网络所有组件的清单 |
   
    输入:网络号(必输)、显示内容(可选)、range
    
    输出:物料组件列表(必选)
    
    注意前导零。
    
     
   
*&---------------------------------------------------------------------*
*& Report ZLGZBAPI_NETWORK_COMP_GETLIST
*&---------------------------------------------------------------------*
*&
*&---------------------------------------------------------------------*
REPORT ZLGZBAPI_NETWORK_COMP_GETLIST.
"第一步,定义变量
DATA:
"输入
ld_number	 TYPE BAPI_NETWORK_LIST-NETWORK ,"网络号
"活动的范围range
it_i_activity_range	 TYPE STANDARD TABLE OF BAPI_NETWORK_COMP_ACT_RNG ,
wa_i_activity_range	 LIKE LINE OF it_i_activity_range,
"最大显示行
ld_max_rows	 TYPE BAPIF4A-MAX_ROWS ,
it_e_components_list   TYPE STANDARD TABLE OF BAPI_NETWORK_COMP_LIST ,
wa_e_components_list   LIKE LINE OF it_e_components_list,
"返回值
ld_return	 TYPE BAPIRET2 .
ld_number = '000004500249'.
"populate fields of struture and append to itab
append wa_i_activity_range to it_i_activity_range.
ld_max_rows = 123  .
"populate fields of struture and append to itab
append wa_e_components_list to it_e_components_list.
.
CALL FUNCTION 'BAPI_NETWORK_COMP_GETLIST'
  EXPORTING
    number =                     ld_number
   max_rows =                   ld_max_rows
  IMPORTING
    return =                     ld_return
  TABLES
*   i_activity_range =           it_i_activity_range
    e_components_list =          it_e_components_list
    .  "  BAPI_NETWORK_COMP_GETLIST
IF SY-SUBRC EQ 0.
  "All OK
ENDIF.
BREAK-POINT.
    
    
    5.2 BAPI_NETWORK_COMP_GETDETAIL|网络作业物料组件的详述数据
   
只比上个查询多一个物料号的条件,但是详细信息很丰富,只有这个详细信息才能达到创建的条件的哦
输入:网络号(必输)、显示内容range(可选)、物料组件唯一编号(预留+流水)
输出:组件信息,非常详细。
     
   
*&---------------------------------------------------------------------*
*& Report ZLGZBAPI_NETWORK_COMP_GETLIST
*&---------------------------------------------------------------------*
*&
*&---------------------------------------------------------------------*
REPORT ZLGZBAPI_NETWORK_COMP_GETLIST.
"第一步,定义变量
DATA:
"输入
ld_number	 TYPE BAPI_NETWORK_LIST-NETWORK ,"网络号
"活动的范围range
it_i_activity_range	 TYPE STANDARD TABLE OF BAPI_NETWORK_COMP_ACT_RNG ,
wa_i_activity_range	 LIKE LINE OF it_i_activity_range,
"最大显示行
ld_max_rows	 TYPE BAPIF4A-MAX_ROWS ,
"组件ID
ld_BAPI_NETWORK_COMP_ID like BAPI_NETWORK_COMP_ID,
it_BAPI_NETWORK_COMP_ID like TABLE OF BAPI_NETWORK_COMP_ID,
"输出物料组件列表信息
it_e_components_list   TYPE STANDARD TABLE OF BAPI_NETWORK_COMP_LIST ,
wa_e_components_list   LIKE LINE OF it_e_components_list,
"输出物料组件详细信息
it_BAPI_NETWORK_COMP_DETAIL TYPE STANDARD TABLE OF BAPI_NETWORK_COMP_DETAIL,
wa_BAPI_NETWORK_COMP_DETAIL LIKE LINE OF it_BAPI_NETWORK_COMP_DETAIL,
"返回值
ld_return	 TYPE BAPIRET2 .
ld_number = '000004500249'.
ld_BAPI_NETWORK_COMP_ID-COMPONENT = '00005018220001'."这儿不是物料编号,是预留的唯一编号+预留序号
APPEND ld_BAPI_NETWORK_COMP_ID to it_BAPI_NETWORK_COMP_ID.
"populate fields of struture and append to itab
append wa_i_activity_range to it_i_activity_range.
ld_max_rows = 123  .
"populate fields of struture and append to itab
append wa_e_components_list to it_e_components_list.
.
CALL FUNCTION 'BAPI_NETWORK_COMP_GETLIST'
  EXPORTING
   number =                     ld_number
   max_rows =                   ld_max_rows
  IMPORTING
    return =                     ld_return
  TABLES
*   i_activity_range =           it_i_activity_range
    e_components_list =          it_e_components_list
    .  "  BAPI_NETWORK_COMP_GETLIST
IF SY-SUBRC EQ 0.
  "All OK
ENDIF.
CALL FUNCTION 'BAPI_NETWORK_COMP_GETDETAIL'
  EXPORTING
    number                    = ld_number
*   MAX_ROWS                  = 0
 IMPORTING
   RETURN                    = ld_return
  tables
*   I_ACTIVITY_RANGE          =
   I_COMPONENTS_ID           = it_BAPI_NETWORK_COMP_ID
    e_components_detail       = it_BAPI_NETWORK_COMP_DETAIL
          .
BREAK-POINT.
    
    
    5.3 BAPI_NETWORK_COMP_ADD|为网络填加物料组件 |
   
    输入:网络号(必选)以及组件信息(必选)
    
    输出:日志
    
     
   
注意:决定采购类型的是TYPE_OF_PUR_RESV字段,一般会将TYPE_OF_PUR_RESV与采购标识符做个影射,前台选择采购标识符,具体可参见团子大神文章。《跟着团子学SAP PS—项目中的物料需求逻辑及导入程序设计要点(采购标识符/BAPI_NETWORK_COMP_ADD)》
*&---------------------------------------------------------------------*
*& Report ZLGZBAPI_NETWORK_COMP_ADD
*&---------------------------------------------------------------------*
*&
*&---------------------------------------------------------------------*
REPORT zlgzbapi_network_comp_add.
"第一步,定义变量
"输入,网络号
DATA:
i_NUMBER TYPE bapi_network_list-network,
"输入的组件信息
wa_I_COMPONENTS_ADD TYPE BAPI_NETWORK_COMP_ADD,
it_I_COMPONENTS_ADD TYPE STANDARD TABLE OF BAPI_NETWORK_COMP_ADD,
"输出
wa_BAPIRET2 TYPE bapiret2,
it_BAPIRET2 TYPE STANDARD TABLE OF bapiret2,
"输出的消息信息
wa_E_MESSAGE_TABLE TYPE bapi_meth_message,
it_E_MESSAGE_TABLE TYPE STANDARD TABLE OF bapi_meth_message.
"第二步,变量赋值
  "网络编号
  i_NUMBER = '000004500249'.
  "物料组件
  wa_I_COMPONENTS_ADD-activity        = '0010'. "活动编号
  wa_I_COMPONENTS_ADD-TYPE_OF_PUR_RESV = '5'. "采购类型
  wa_I_COMPONENTS_ADD-material        = '000000000068100001'."物料号
  wa_I_COMPONENTS_ADD-entry_quantity  = '188'.  "数量
  wa_I_COMPONENTS_ADD-PUR_GROUP = '881'."采购组
  wa_I_COMPONENTS_ADD-req_date        = '20210830'."需求日期
  wa_I_COMPONENTS_ADD-item_text       = '测试bapi物料挂载'.  "项目文本行
  wa_I_COMPONENTS_ADD-item_cat        = 'L'.
  wa_I_COMPONENTS_ADD-base_uom        = 'BT'. "基本计量单位
  APPEND wa_I_COMPONENTS_ADD to it_I_COMPONENTS_ADD.
 "第三步:调用函数
  CALL FUNCTION 'BAPI_PS_INITIALIZATION'.
  CALL FUNCTION 'BAPI_NETWORK_COMP_ADD'
    EXPORTING
      number                 = i_NUMBER
   IMPORTING
     RETURN                 = wa_BAPIRET2
    tables
      i_components_add       = it_I_COMPONENTS_ADD
      e_message_table        = it_E_MESSAGE_TABLE
            .
APPEND wa_BAPIRET2 to it_BAPIRET2.
"第四步:判断是否有错误消息
LOOP AT it_BAPIRET2 INTO wa_bapiret2 WHERE type CA 'AE'.
    MESSAGE ID wa_bapiret2-id TYPE wa_bapiret2-type NUMBER wa_bapiret2-number
        INTO wa_bapiret2-message
        WITH wa_bapiret2-message_v1 wa_bapiret2-message_v2
             wa_bapiret2-message_v3 wa_bapiret2-message_v4.
    WRITE:/ '创建时报错:',wa_bapiret2-message.
  ENDLOOP.
"第四步:如果有错误消息则退出
  IF sy-subrc EQ 0.
    CALL FUNCTION 'PS_FLAG_INIT_GLOBAL_FLAGS'.
    CALL FUNCTION 'PS_FLAG_SET_GLOBAL_FLAGS'
      EXPORTING
        i_precommit_ok = 'Y'.
  ENDIF.
  CHECK sy-subrc NE 0.
"第四步:没有错误消息则执行预提交
  CALL FUNCTION 'BAPI_PS_PRECOMMIT'
    TABLES
      et_return = it_BAPIRET2.
  LOOP AT it_BAPIRET2 INTO wa_bapiret2 WHERE type CA 'AE'.
    MESSAGE ID wa_bapiret2-id TYPE wa_bapiret2-type NUMBER wa_bapiret2-number
        INTO wa_bapiret2-message
        WITH wa_bapiret2-message_v1 wa_bapiret2-message_v2
             wa_bapiret2-message_v3 wa_bapiret2-message_v4.
    WRITE:/ '预提交时报错:',wa_bapiret2-message.
  ENDLOOP.
"第五步:预提交有错误消息则执行回滚
  IF sy-subrc EQ 0.
    CALL FUNCTION 'BAPI_TRANSACTION_ROLLBACK'
      IMPORTING
        return = it_BAPIRET2.
    CALL FUNCTION 'PS_FLAG_INIT_GLOBAL_FLAGS'.
    CALL FUNCTION 'PS_FLAG_SET_GLOBAL_FLAGS'
      EXPORTING
        i_precommit_ok = 'Y'.
  ELSE.
"第五步:预提交无错误消息则执行正式提交
    CALL FUNCTION 'BAPI_TRANSACTION_COMMIT'
      EXPORTING
        wait   = 'X'
      IMPORTING
        return = wa_BAPIRET2.
    WRITE:/ '活动(作业)创建成功:',wa_bapiret2-message.
*   WBS元素创建成功
  ENDIF.
    
    
    5.4 BAPI_NETWORK_COMP_CHANGE|为网络更改物料组件 |
   
    
    
    5.5 BAPI_NETWORK_COMP_REMOVE|从网络中删除物料组件 |
   
    
    
    6 项目预算BAPI
   
KBPP_EXTERN_UPDATE_CO
1、一定要先修改顶层WBS,再一层一层往下修改,不然的话,检查上层预算不够,就会报错
2、i_delta_amounts这个参数等于’X’的话,就是追加,等于’’,就是修改
3、i_rollup_data这个参数等于’X’的话,就会自动往上层的WBS上加预算,等于’’,就不会自动加
REPORT ZLGZKBPP_EXTERN_UPDATE_CO.
tables: prps.
     DATA: lt_bpak TYPE STANDARD TABLE OF bpak WITH HEADER LINE."预算/计划更新
     DATA:lt_bpak_n TYPE STANDARD TABLE OF bpak WITH HEADER LINE. "预算/计划更新,年度预算
     DATA: lt_retturn TYPE STANDARD TABLE OF bapiret2 WITH HEADER LINE. "返回参数
     DATA: l_wtjhr like bpak-wert.  " 预算金额
*select-options l_pspnr for prps-pspnr.
    PARAMETER: l_pspnr like prps-pspnr. "WBS编号
    PARAMETER: l_bpwert like bpak-wert." 预算金额
    PARAMETER: P_vorga LIKE BPIN-VORGA. "应用类型  cj30 using KBUD; cj32 using KBFR;cj40 using KBN0
start-of-selection.
*    "转换内码
*    DATA: l_pspnr LIKE prps-pspnr.
*    CALL FUNCTION 'CONVERSION_EXIT_ABPSP_INPUT'
*      EXPORTING
*        input     = l_pspnri
*      IMPORTING
*        output    = l_pspnr
*      EXCEPTIONS
*        not_found = 1
*        OTHERS    = 2.
*    IF sy-subrc <> 0.
*      MESSAGE ID sy-msgid TYPE sy-msgty NUMBER sy-msgno
*              WITH sy-msgv1 sy-msgv2 sy-msgv3 sy-msgv4.
*    ENDIF.
    clear: l_wtjhr. " 清空预算金额
    SELECT SINGLE objnr INTO lt_bpak-e_objnr FROM prps WHERE pspnr = l_pspnr. "根据输入的WBS,把WBS的对象号放到 内表中
    IF sy-subrc EQ 0.
      "找到WBS以后做以下赋值
      lt_bpak-e_vorga = 'KBFR'. "预算类型预算/计划
      lt_bpak-twaer = 'CNY'. "币种
      lt_bpak-wert = l_bpwert. "预算金额
      APPEND lt_bpak.
      SELECT wtjhr INTO l_wtjhr FROM  bpja
        WHERE objnr = lt_bpak-e_objnr "根据对象编号,去BPJA年度预算表查询年度预算金额,放到l_wtjhr中
        AND wrttp = '41'
        AND vorga = 'KBUD'
        AND twaer = 'CNY'
        AND gjahr = '2021'.
        lt_bpak-wert = lt_bpak-wert + l_wtjhr.
        CLEAR l_wtjhr.
      ENDSELECT.
      "也把金额同步拷贝到lt_bpak_n内表一份,为年度预算使用
      MOVE-CORRESPONDING lt_bpak TO lt_bpak_n.
      lt_bpak_n-wert = l_bpwert.
      lt_bpak_n-S_GJAHR = '2021'.    " add year to change data belong this year 发送方年度
      lt_bpak_n-E_GJAHR = '2021'.    "if not add ; change total budget ,接收方年度
      APPEND lt_bpak_n.
    ENDIF.
    CLEAR: lt_bpak,lt_bpak_n.
*i_delta_amounts这个参数等于'X'的话,就是追加,等于'',就是修改
*i_rollup_data这个参数等于'X'的话,就会自动往上层的WBS上加预算,等于'',就不会自动加
*一定要先修改顶层WBS,再一层一层往下修改,不然的话,检查上层预算不够,就会报错
 CALL FUNCTION 'KBPP_EXTERN_UPDATE_CO'
   EXPORTING
     i_budget_activity            = 'KBUD'
*     i_budget_activ_sup_ret       = 'X'
*     I_COMMIT_DATA                = 'X'
     i_delta_amounts              = ''
     i_rollup_data                = ''
*    I_CHECK_PLAN_DATA            = 'X'
*    i_application                = 'P'
    i_commit_all                 = 'X'
* IMPORTING
*   E_ERRORS_FOUND               =
   TABLES
     it_bpak                      = lt_bpak[]
     it_return                    = lt_retturn[]
  EXCEPTIONS
    no_update                    = 1
    OTHERS                       = 2
            .
  IF sy-subrc <> 0.
    MESSAGE ID sy-msgid TYPE sy-msgty NUMBER sy-msgno
            WITH sy-msgv1 sy-msgv2 sy-msgv3 sy-msgv4.
  ENDIF.
**修改年度预算
    REFRESH lt_retturn.
  CALL FUNCTION 'KBPP_EXTERN_UPDATE_CO'
   EXPORTING
     i_budget_activity            = 'KBUD'
*     i_budget_activ_sup_ret       = 'X'
*     I_COMMIT_DATA                = 'X'
     i_delta_amounts              = ''
     i_rollup_data                = ''
*    I_CHECK_PLAN_DATA            = 'X'
    i_application                = 'P'
    i_commit_all                 = 'X'
* IMPORTING
*   E_ERRORS_FOUND               =
   TABLES
     it_bpak                      = lt_bpak_n[]
     it_return                    = lt_retturn[]
  EXCEPTIONS
    no_update                    = 1
    OTHERS                       = 2
            .
  IF sy-subrc <> 0.
    MESSAGE ID sy-msgid TYPE sy-msgty NUMBER sy-msgno
            WITH sy-msgv1 sy-msgv2 sy-msgv3 sy-msgv4.
  ENDIF.
    
    
    7 服务主数据类采购申请创建
   
    
    
    7.1 外部活动创建
   
*&---------------------------------------------------------------------*
*& Report ZLGZBAPI_BUS2002_ACT_CREATE_M1
*&---------------------------------------------------------------------*
*&
*&---------------------------------------------------------------------*
REPORT ZLGZBAPI_BUS2002_ACT_CREATE_M1.
"第一步:定义变量
data:
"定义网络号
I_NUMBER type BAPI_NETWORK_LIST-NETWORK,
"定义输入活动
it_BAPI_BUS2002_ACT_NEW type STANDARD TABLE OF BAPI_BUS2002_ACT_NEW,
wa_BAPI_BUS2002_ACT_NEW type BAPI_BUS2002_ACT_NEW,
"定义返回参数
it_BAPIRET2 type STANDARD TABLE OF BAPIRET2,
wa_BAPIRET2 type BAPIRET2.
 "第二步:赋值
""网络号
 I_NUMBER = '4500245'.
 "作业赋值
    wa_BAPI_BUS2002_ACT_NEW-activity           = '0030'.       "在网络和库网络中的作业编号
    wa_BAPI_BUS2002_ACT_NEW-description        = 'BAPI创建外部活动测试'.       "工序短文本
    wa_BAPI_BUS2002_ACT_NEW-control_key        = 'LG02'.       "控制码-内协(ZPS1)和成本(ZPS3)
    wa_BAPI_BUS2002_ACT_NEW-wbs_element        = 'LGZXS00212'.       "工作分解结构元素 (WBS 元素)
    wa_BAPI_BUS2002_ACT_NEW-work_cntr          = ''.       "工作中心
    wa_BAPI_BUS2002_ACT_NEW-work_activity      = ''.       "工作(时间单位H)
    wa_BAPI_BUS2002_ACT_NEW-calculation_key    = 0.       "用于计算的码
    wa_BAPI_BUS2002_ACT_NEW-acttype            = ''.       "活动类型
    wa_BAPI_BUS2002_ACT_NEW-cost_elem          = ''.       "成本要素编码
    wa_BAPI_BUS2002_ACT_NEW-profit_ctr         = ''.       "利润中心
    wa_BAPI_BUS2002_ACT_NEW-activity_costs   = ''.       "作业中的成本
    wa_BAPI_BUS2002_ACT_NEW-PLANT = '8810'."工厂
    wa_BAPI_BUS2002_ACT_NEW-PURCH_ORG = '6888'."采购组织
    wa_BAPI_BUS2002_ACT_NEW-MATL_GROUP = '001'."物料组
    wa_BAPI_BUS2002_ACT_NEW-PUR_GROUP  = '881'."采购组
    wa_BAPI_BUS2002_ACT_NEW-PRICE  = '881'."价格
    wa_BAPI_BUS2002_ACT_NEW-PRICE_UNIT  = '881'."价格单位
    wa_BAPI_BUS2002_ACT_NEW-OPERATION_QTY  = '2'."数量
    wa_BAPI_BUS2002_ACT_NEW-OPERATION_MEASURE_UNIT  = 'H'."数量单位
    wa_BAPI_BUS2002_ACT_NEW-COST_ELEM  = '13100000'."成本要素
  APPEND wa_BAPI_BUS2002_ACT_NEW to it_BAPI_BUS2002_ACT_NEW.
 "第三步:调用函数
  CALL FUNCTION 'BAPI_PS_INITIALIZATION'.
  CALL FUNCTION 'BAPI_BUS2002_ACT_CREATE_MULTI'
    EXPORTING
      i_number    =  I_NUMBER
    TABLES
      it_activity = it_BAPI_BUS2002_ACT_NEW
      et_return   = it_BAPIRET2.
"第四步:判断是否有错误消息
LOOP AT it_BAPIRET2 INTO wa_bapiret2 WHERE type CA 'AE'.
    MESSAGE ID wa_bapiret2-id TYPE wa_bapiret2-type NUMBER wa_bapiret2-number
        INTO wa_bapiret2-message
        WITH wa_bapiret2-message_v1 wa_bapiret2-message_v2
             wa_bapiret2-message_v3 wa_bapiret2-message_v4.
    WRITE:/ '创建时报错:',wa_bapiret2-message.
  ENDLOOP.
"第四步:如果有错误消息则退出
  IF sy-subrc EQ 0.
    CALL FUNCTION 'PS_FLAG_INIT_GLOBAL_FLAGS'.
    CALL FUNCTION 'PS_FLAG_SET_GLOBAL_FLAGS'
      EXPORTING
        i_precommit_ok = 'Y'.
  ENDIF.
  CHECK sy-subrc NE 0.
"第四步:没有错误消息则执行预提交
  CALL FUNCTION 'BAPI_PS_PRECOMMIT'
    TABLES
      et_return = it_BAPIRET2.
  LOOP AT it_BAPIRET2 INTO wa_bapiret2 WHERE type CA 'AE'.
    MESSAGE ID wa_bapiret2-id TYPE wa_bapiret2-type NUMBER wa_bapiret2-number
        INTO wa_bapiret2-message
        WITH wa_bapiret2-message_v1 wa_bapiret2-message_v2
             wa_bapiret2-message_v3 wa_bapiret2-message_v4.
    WRITE:/ '预提交时报错:',wa_bapiret2-message.
  ENDLOOP.
"第五步:预提交有错误消息则执行回滚
  IF sy-subrc EQ 0.
    CALL FUNCTION 'BAPI_TRANSACTION_ROLLBACK'
      IMPORTING
        return = it_BAPIRET2.
    CALL FUNCTION 'PS_FLAG_INIT_GLOBAL_FLAGS'.
    CALL FUNCTION 'PS_FLAG_SET_GLOBAL_FLAGS'
      EXPORTING
        i_precommit_ok = 'Y'.
  ELSE.
"第五步:预提交无错误消息则执行正式提交
    CALL FUNCTION 'BAPI_TRANSACTION_COMMIT'
      EXPORTING
        wait   = 'X'
      IMPORTING
        return = wa_BAPIRET2.
    WRITE:/ '活动(作业)创建成功:',wa_bapiret2-message.
*   WBS元素创建成功
  ENDIF.
    
    
    7.2 服务活动创建,必须输入服务主数据
   
目前先暂用BDC实现,用BAPI真不好弄啊。BDC最大的坏处是只能重新建网络。
 
